Guaranty Agencies

National Student Loan Data System (NSLDS)

GA DPI Main Text

Guaranty Agencies

OMB: 1845-0035

Document [docx]
Download: docx | pdf









U.S. Department of Education

Guaranty Agency

Data Provider Instructions

(Version 4.6)




January 15, 2013




Contents


Chapter 1: Introduction 1

1.1 About This Manual 1

1.2 What Is NSLDS? 2

1.2.1 NSLDS Functions 3

1.2.2 Where NSLDS Data Comes From 6

1.2.3 NSLDS Users 7

1.3 Getting Help 8

Chapter 2: Guaranty Agency Responsibilities 10

2.1 Data Privacy 11

2.2 Data Accuracy and Timeliness 11

Chapter 3: The Update Process 13

3.1 Files Used in the NSLDS Update Process 17

3.2 Highligt of Guaranty Agencies DataPrep 3.1 19

Chapter 4: System Requirements 21

4.1 Estimating Required Disk Space 21

4.2 Setting Up Communications Links with NSLDS 22

4.3 Obtaining a Submittal Schedule 23

4.4 Initial Population 23

4.5 File Protection and Backups 23

Chapter 5: Installation, Utilities, and Testing 24

5.1 Installation 24

5.1.1 Installing DataPrep on a Windows-Based PC 24

5.1.2 Installing DataPrep on an Z/OS LE Version 2.4 or Higher Mainframe 26

5.2 Options and Utilities 27

5.2.1 Changing Directory Paths 27

5.2.2 Delta Process Options 28

5.2.3 Viewers 30

5.2.4 File Transfer 34

5.2.5 File Backup 38

5.2.6 Help System 43

5.3 Running Test Files 45

5.3.1 Successful Extract Validation 46

5.3.2 Unsuccessful Validation 57

5.3.3 Load Process Error Report 60

5.4 Deleting Test Files 64

5.5 Sample Files Z/OS LE Version 67

Chapter 6: The Database Extract File 68

6.1 Business Rules 68

6.2 Record Types 70

6.2.1 Header Record 70

6.2.2 Detail Records 71

6.2.3 Past Period Change Records 72

6.3 File Standards 72

6.4 Field Standards 73

6.4.1 Loans Assigned to the Department 74

6.5 Updating Identifier Data 75

6.5.1 Loan and Student Identifiers 76

6.5.2 The Identifier Change Process 77

6.5.3 Updating Identifiers on Multiple Records 78

6.6 Updating Non-Identifier Data 79

6.6.1 What NSLDS Does 79

6.6.2 What You Do 85

6.7 Copy Your Database Extract File to the Extract Directory 93

Chapter 7: Extract Validation and the Delta Process 94

7.1 Extract Validation 94

7.1.1 Edits Performed During Extract Validation 95

7.1.2 Extract Validation on a PC 98

7.2 The Delta Process 106

7.2.1 What Happens in the Delta Process 107

7.2.2 The Delta Process on a PC 109

7.3 Extract Validation and the Delta Process on a PC 115

7.4 Extract Validation and the Delta Process on an Z/OS LE Mainframe 119

Chapter 8: Sending and Receiving Files 120

8.1 Sending the Submittal File 120

8.1.1 Submittal Schedule 120

8.1.2 Submittal File Format 121

8.1.3 Sending Your Submittal File on Cartridge or Tape 121

8.1.4 Transmitting Your Submittal File by SAIG 123

8.2 Receiving Files 125

8.2.1 Receiving Files by Cartridge or Tape 126

8.2.2 Receiving Files by SAIG 128

Chapter 9: The NSLDS Load Process 129

9.1 File-Level Edits 131

9.2 Domain-Level Edits 131

9.3 Record-Level Edits 132

9.3.1 Duplicates 132

9.3.2 Reasonability Edits 132

9.4 Load-Level Edits 133

9.4.1 Identifier Edits 133

9.4.2 GA ID Edits 134

9.4.3 Validate Codes 135

9.4.4 Date Sequence Edits 135

Chapter 10: Generating Reports on Windows-Based PCs 137

10.1 Log Reports 138

10.1.1 Extract Validation Log Report 138

10.1.2 Delta Log Report 140

10.2 Error Reports 142

10.2.1 Error Files 142

10.2.2 Generating Summary Error Reports 143

10.2.3 Generating Detail Error Reports 146

10.3 Loan Detail Reports 150

10.3.1 Loan Detail Files 151

10.3.2 Generating Loan Detail Reports 152

10.4 Selection Criteria 155

10.4.1 Adding Selection Criteria 158

10.4.2 Editing Selection Criteria 161

10.4.3 Deleting Selection Criteria 162

10.4.4 Adding Variable Selection Criteria 162

10.5 Sort Options 169

10.5.1 Adding a Sort Option 171

10.5.2 Editing a Sort Option 173

10.5.3 Deleting a Sort Option 174

10.5.4 Sort Parameter Positions’ Syntax 174

Chapter 11: Generating Reports on Z/OS LE Mainframes 175

11.1 Extract Error Report 175

11.1.1 Summary Report Sorting 176

11.1.2 Detail Report Sorting 177

11.2 Load Process Error Report 177

Chapter 12: Using Reports 178

12.1 Log Reports 178

12.1.1 Extract Validation Log Report 178

12.1.2 Delta Log Report 178

12.2 Error Reports 178

12.2.1 Summary Error Reports 178

12.2.2 Detail Error Reports 180

12.3 Loan Detail Reports 183

12.4 Error Types 183

12.4.1 File-Level Errors 183

12.4.2 Domain-Level Errors 184

12.4.3 Record-Level Errors 186

12.4.4 Load-Level Errors 187

Chapter 13: Final Thoughts 191


Appendix A: Guaranty Agency Data Dictionary A–i

Appendix B: Guaranty Agency Coding Tables B–i

Appendix C: Past Period Change Record Layout C–i

Appendix D: Load Process Error File (Record Layouts) D–i

Appendix E: Guaranty Agency TEF File Layout E–i

Appendix F: Glossary of Terms F–1

Appendix G: DataPrep JCL for Z/OS LE G–i

Appendix H: Technical Updates H–1


Figures


Figure 1–1, Sources of NSLDS Data 7

Figure 1–2, Outflow of NSLDS Information 8


Figure 3–1, Data Provider Six-Step Process 15

Figure 3–2, Processing Flow for Guaranty Agency Updates to NSLDS 16

Figure 3–3, NSLDS Edit Process 18


Figure 5–1, Directories Dialog Box 25

Figure 5–2, DataPrep Main Menu with Directories Selected on the Options Menu 27

Figure 5–3, Directories Dialog Box 27

Figure 5–4, DataPrep Main Menu with Delta Processing Selected on the Options Menu 29

Figure 5–5, Delta Processing Options Dialog Box 30

Figure 5–6, DataPrep Main Menu with Viewers Selection on the Options Menu 32

Figure 5–7, Viewer Maintenance Dialog Box 32

Figure 5–8, Select Viewer Dialog Box 34

Figure 5–9, Initial File Transfer Dialog Box for File Import 35

Figure 5–10, Initial Select NSLDS File Dialog Box for TEF File 36

Figure 5–11, Final Select NSLDS File Dialog Box for TEF File 36

Figure 5–12, Final File Transfer Dialog Box for File Import 37

Figure 5–13, DataPrep Main Menu with File Backup Selected 38

Figure 5–14, File Backup Dialog Box 39

Figure 5–15, New Backup File Folder Dialog Box 39

Figure 5–16, File Backup Dialog Box with Files Selected 40

Figure 5–17, File Backup Dialog Box with Files and Backup Folder Selected 40

Figure 5–18, File Backup Dialog Box after Copy 41

Figure 5–19, File Backup Dialog Box after Move 42

Figure 5–20, List Backup Files Dialog Box 43

Figure 5–21, Test Files Installed in C:\NSLDS-GA-V2\Samples 45

Figure 5–22, DataPrep-GA Folder with Extract and Current Folders 46

Figure 5–23, DataPrep Main Menu with Extract Validation Selected 47

Figure 5–24, Extract Validation Dialog Box 47

Figure 5–25, Extract Validation Process Dialog Box 48

Figure 5–26, Log Report Dialog Box 49

Figure 5–27, Extract Validation Log Report 50

Figure 5–28, Error Report Dialog Box 51

Figure 5–29, Summary Extract Error Report 52

Figure 5–30, Extract Validation Dialog Box 53

Figure 5–31, Delta Process Dialog Box 54

Figure 5–32, DataPrep Main Menu with Log Report Selected 55

Figure 5–33, Loan Detail Report Dialog Box 55

Figure 5–34, Extract Loan Detail Report 56

Figure 5–35, Submittal Loan Detail Report 57

Figure 5–36, Extract Folder 58

Figure 5–37, Extract Validation Dialog Box 58

Figure 5–38, Extract Validation Unsuccessful 59

Figure 5–39, Initial File Transfer Dialog Box for Load Process Error File 60

Figure 5–40, Select NSLDS File Dialog Box for Load Process Error File 61

Figure 5–41, Final File Transfer Dialog Box for Load Process Error File 61

Figure 5–42, Error Report Dialog Box for Load Process Error Report 62

Figure 5–44, Summary Load Process Error Report 63

Figure 5–45, File Backup Dialog Box 64

Figure 5–46, New Backup File Folder Dialog Box 64

Figure 5–47, List Backup Files Dialog Box 66


Figure 6–1, Loan and Student Identifiers 76

Figure 6–2, How to Update Loan Identifier Data 78

Figure 6–3, NSLDS Update (1 of 2) 81

Figure 6–4, NSLDS Update (2 of 2) 82

Figure 6–5, Updating a Current Event 83

Figure 6–6, Updating Historical Events 84

Figure 6–7, Fields and History 87

Figure 6–8, Events, Keys, and Values 89


Figure 7–1, DataPrep Error Path 96

Figure 7–2, DataPrep Main Menu with Extract Validation Selected 98

Figure 7–3, Extract Validation Dialog Box 99

Figure 7–4, Extract Validation Process Dialog Box 100

Figure 7–5, Successful Extract Validation 102

Figure 7–6, Extract Validation Fails Because of a File-Level Error 103

Figure 7–7, Extract Validation Fails Because of Excessive Domain-Level Errors 104

Figure 7–8, TEF File Warning 105

Figure 7–9, The Delta Process 108

Figure 7–10, Extract Validation Dialog Box 109

Figure 7–11, Rerun Current Month’s Delta Process 110

Figure 7–12, Delta Process Dialog Box 111

Figure 7–13, Halted Delta Process 113

Figure 7–14, Successful Delta Process 114

Figure 7–15, DataPrep Main Menu with Extract Validation Selected 116

Figure 7–16, Extract Validation Dialog Box 116

Figure 7–17, Extract Validation Process Dialog Box 118

Figure 7–18, Delta Process Dialog Box 119


Figure 8–1, DataPrep Main Menu with File Transfer Selected 123

Figure 8–2, Initial File Transfer Dialog Box 124

Figure 8–3, Final File Transfer Dialog Box 124


Figure 9–1, NSLDS Load Process 130


Figure 10–1, DataPrep Main Menu with Log Report Selected 138

Figure 10–2, Log Reports Dialog Box 139

Figure 10–3, Extract Validation Log Report 139

Figure 10–4, DataPrep Main Menu with Log Report Selected 140

Figure 10–5, Log Reports Dialog Box 141

Figure 10–6, Delta Log Report 141

Figure 10–7, DataPrep Main Menu with Error Report Selected 144

Figure 10–8, Error Report Dialog Box 144

Figure 10–9, Summary Extract Error Report 146

Figure 10–10, DataPrep Main Menu with Error Report Selected 147

Figure 10–11, Error Report Dialog Box 147

Figure 10–12, Detail Extract Error Report 149

Figure 10–13, Detail Load Process Error Report 150

Figure 10–14, DataPrep Main Menu with Loan Detail Report Selected 152

Figure 10–15, Loan Detail Report Dialog Box 153

Figure 10–16, Submittal Loan Detail Report 155

Figure 10–17, DataPrep Main Menu with Selection Criteria Selected on the Options Menu 156

Figure 10–18, Selection Criteria Dialog Box 157

Figure 10–19, Selection Criteria Edit Dialog Box 159

Figure 10–20, Selection Criteria Edit Dialog Box 160

Figure 10–21, Selection Criteria Edit Dialog Box 161

Figure 10–22, Selection Criteria Edit Dialog Box 161

Figure 10–23, Selection Variable Edit Dialog Box 162

Figure 10–24, Selection Criteria Edit Dialog Box 163

Figure 10–25, Selection Variable Edit Dialog Box 164

Figure 10–26, Selection Criteria Edit Dialog Box 164

Figure 10–27, DataPrep Main Menu with Sort Parameters Selected on Options Menu 170

Figure 10–28, Sort Parameters Dialog Box 170

Figure 10–29, Preprogrammed Sorts for Detail Error Reports 171

Figure 10–30, Preprogrammed Sorts for Loan Detail Reports 171

Figure 10–31, Sort Parameter Edit Dialog Box 172

Figure 10–32, Sort Parameter Edit Dialog Box 172

Figure 10–33, Sort Parameters Dialog Box 173

Figure 10–34, Sort Parameter Edit Dialog Box 173


Figure 12–1, Summary Extract Error Report 179

Figure 12–2, Summary Load Process Error Report 180

Figure 12–3, Detail Extract Error Report 182

Figure 12–4, Detail Load Process Error Report 182



  1. Introduction


NSLDS Requirement

All guaranty agencies in the Title IV aid programs are required to participate with NSLDS. GAs with active FFELP loans are required to provide updated data to NSLDS at least once a month on a schedule established by Dept of Education (ED). The following loans are part of the FFELP:


  • Federal Stafford Loans

  • Federal Unsubsidized Stafford Loans

  • Federal PLUS Loans

  • Federal Consolidation Loans

  • Federal Supplemental Loans for Students (SLS)

  • Guaranteed Student Loans (GSL)


Guaranty agencies (GAs) participating in the Federal Family Education Loan Program (FFELP) are required to report detailed loan information to the National Student Loan Data System (NSLDS). This operating manual explains FFELP loan reporting requirements and the processes used to add or update FFELP loans on NSLDS. It explains how to use the new NSLDS DataPrep software and is for the use of guaranty agencies with administrative responsibility for the FFELP.



    1. About This Manual

This manual is intended to assist users with the data provider portion of the NSLDS update process, as well as, provide basic information about the entire process.


To make the instruction manual easy to follow, we have used the following icons to identify key points:

Shape1

Indicates a definition or explanation that you will need to keep in mind throughout the discussion.



IShape2 ndicates a special note, suggestion, or comment that will assist you in running DataPrep or in providing insight into the NSLDS update process.


Shape3

Indicates a warning of which you should take special note.



    1. What Is NSLDS?

NSLDS supports ED in a variety of operational and research functions meant to improve the administration and delivery of student aid through Title IV aid programs. Specifically, the three main goals of NSLDS are:


  1. To improve the quality and accessibility of student aid data


  1. To reduce the burden of administering Title IV aid


  1. To minimize abuse within the aid programs through accurate tracking of funds appropriated to assist the postsecondary students for whom the programs were designed


NSLDS is a national database of recipients, enrollment and loan data, Federal Pell Grant, and overpayment information on student aid disbursed under Title IV of the Higher Education Act of 1965, as amended. Data in NSLDS is provided by schools, guaranty agencies, and ED agencies. The data includes information about the following:


  • The Federal Family Education Loan Program


  • The Federal Direct Loan Program (FDLP)


  • Federal Perkins loans (including National Direct Student Loans, National Defense, and Income Contingent Loans)


  • Federal Pell Grants


  • Overpayments from the Federal Pell Grant, Federal Supplemental Educational Opportunity (FSEOG), and FFELP Loan programs


  • Demographic and enrollment data on Title IV recipients


      1. NSLDS Functions

NSLDS currently has responsibility for the following functions:


  1. Prescreening for Title IV Aid Eligibility—The NSLDS Prescreening function gives schools electronic access to information on prior Title IV aid received by aid applicants. Schools use this information to determine applicants’ eligibility for further Title IV aid.


  1. Postscreening for Title IV Aid Eligibility—The NSLDS Postscreening function informs institutions when their applicants’ eligibility for Title IV aid has changed due to a change in default, aggregate limits or overpayment status after their initial prescreening.


  1. Default Rate Calculations—Cohort default rates are calculated annually for schools participating in the William D. Ford Federal Direct Loan Program and Federal Family Educational Loan Program. Rates are also calculated for guaranty agencies and lenders. Schools with default rates above established thresholds for at least three consecutive years can be disqualified from participating in some or all student financial aid programs.


  1. Monitoring of Guaranty Agency and Lender Financial Reporting for Reasonability—NSLDS allows ED to monitor financial reporting for reasonability by supporting more timely assessment and by providing loan-level information. This helps ensure that the financial reporting submitted to ED by lenders and guaranty agencies reflects the status of their portfolios as reported to NSLDS.


  1. Research Studies and Policy Development Support—NSLDS provides several types of access in support of users performing research and developing policy. Online queries range from focused queries, pertaining to a single student or guaranty agency for relatively small amounts of data, to queries requiring NSLDS to supply or summarize massive amounts of data.


  1. ED Budget Analysis and Development—Every year, ED develops input for the President’s budget, based partly on projected loan program costs for a seven-year period. NSLDS information is used to develop reliable, sound assumptions on which to base the estimated program budget; answer budget related questions; and support necessary hypothetical analyses.


  1. Audit and Program Review Planning—ED uses audits and program reviews to assess the performance of various Title IV aid delivery system participants. Audit and program review planning functions include retrieving specific data from NSLDS on organizations (schools, lenders, and guaranty agencies) and identifying key indicators used to schedule audits and reviews for maximum effectiveness.


  1. Assessment of FFELP Administration by Guaranty Agencies, Schools, and Lenders—NSLDS provides the data for researching and assessing FFELP administration by guaranty agencies, schools, and lenders. Such research can be either short- or long-term and generally aims to evaluate the effectiveness of specific program practices.


  1. Refund/Cancellation Support—When a student withdraws from school early and qualifies for a refund, the school is required to provide the refund or return of check to the appropriate party within a fixed time period. NSLDS provides information about the time schools take to perform these actions. This information helps auditors and program reviewers identify schools with poor records of handling refunds and cancellations.


  1. Borrower Tracking—The Borrower Tracking function helps qualified users locate borrowers who have defaulted on student loans. NSLDS Borrower Tracking capabilities allow these qualified users to identify other schools, guaranty agencies, and lenders previously associated with a borrower so they can be contacted for the borrower’s current address.


  1. Loan Transfer Tracking—Loan Transfer Tracking monitors transfer activity by maintaining dates of sale and names of loan holders. This information identifies likely problems with participants. It also helps evaluate the administration and billing of Title IV loan programs.


  1. Enrollment Reporting—Enrollment Reporting information is used by loan holders to verify a borrower’s enrollment status. This enrollment information enables loan holders to properly place a borrower into repayment.


  1. Financial Aid History—The Financial Aid History component of NSLDS summarizes previous Title IV aid a student has received.


  1. Credit Reform Act Support—The Credit Reform Act (CRA) requires loan level tracking of all federally guaranteed loans. NSLDS tracks and reports loans by program, cohort year, and risk category. Loan data is used semi-annually to estimate government costs associated with loan programs.


  1. Aid-Overpayment—NSLDS maintains a record of overpayments owed and repaid by students on Federal Pell Grants, Federal Supplemental Educational Opportunity Grants, and Federal Perkins Loans. The information is used to determine a student’s eligibility for aid.


  1. Organization-Contact—NSLDS enables organizations, including guaranty agencies, to enter contact information by function. This contact capability is accessible by both online screens and NSLDS’s Information for Financial Aid Professionals website (www.nsldsfap.gov). It helps users quickly locate the correct contact person at a school, guaranty agency, lender, servicer, or other data provider.


  1. Student Access—NSLDS gives students access to basic information about their Federal loans at a secure website accessible to standard web browsers.


  1. Transfer Monitoring—NSLDS replaces the FAT (Financial Aid Transcript) process by allowing schools to inform NSLDS of possible transfer students. NSLDS monitors those students and sends alerts to schools when that Title V aid affects eligibility changes.


These function areas and the system capabilities that support them, reflect requirements established for NSLDS by the U.S. Congress and ED.


      1. Where NSLDS Data Comes From

As a comprehensive repository of Title IV recipients and their loan, Pell Grant, overpayment, and enrollment information, NSLDS receives data from many sources (some external and some internal to ED) and makes it available to approved users for a variety of purposes authorized by the Act. The principal sources of NSLDS data are the following:


  • Guaranty Agencies provide loan data on FFELP loans from loan origination until the loan is paid in full or closed for another reason. Some of the information guaranty agencies provide, such as loan balances, is received from lenders who report on loans through their guaranty agencies. Guaranty agencies submit their data at least monthly.


  • Schools (or their servicers) provide enrollment data via the Enrollment Reporting process.


  • Schools (or their servicers) that participate in the Federal Perkins Loan Program provide monthly updates of loans.


  • The Debt Collection Service (DCS) provides data weekly on loans and overpayments assigned to ED.


  • The Postsecondary Education Participant System (PEPS) provides daily data on schools.


  • The Conditional Disability Discharge Tracking System (CDDTS) provides monthly data on loans with permanent and conditional disability discharges.


  • The Central Processing System (CPS) provides daily demographic data on students in the NSLDS database.


  • The Common Origination Disbursement System (COD) provides daily updates on Pell Grant payments to students.


  • The Federal Direct Loan Program (FDLP) Servicer provides weekly data on FDLP loans.


  • The Lender Reporting System (LARS) provides demographic information on lenders and lender servicers.



Figure 1–1, Sources of NSLDS Data



      1. NSLDS Users

NSLDS users include personnel from ED, other Federal agencies, guaranty agencies, lenders, schools, and state scholarship agencies.


NSLDS provides its users with batch processing, as well as access by means of the Internet. The system’s products are designed to provide efficient access to NSLDS data for a variety of user levels and purposes. See Figure 1–2 for the flow of data from NSLDS to various users.




Figure 1–2, Outflow of NSLDS Information


    1. Getting Help

NSLDS Call Center is available to answer all your questions. The CC offers comprehensive assistance on all aspects of using DataPrep software, from step-by-step installation questions to receiving error reports. The CC can help you identify and correct Extract problems resulting from file- and domain-level edits, or NSLDS update problems resulting from record-level and load-level errors. The CC will address your guaranty agency data provider set-up and scheduling questions.


In addition, the CC can help:


Call Center

Contact the CC at (800) 999-8219 between 8 a.m. and 9 p.m. Eastern time, weekdays except Federal holidays. Customer Service personnel will log your call, issue a confirmation number, answer questions, and, if possible, resolve problems immediately. If the problem requires further research, Call Center will estimate when you can expect a return call.


  • Identify other data providers to resolve identifier conflicts

  • Clarify Data Provider Instructions

  • Schedule initial and ongoing data loads

  • Troubleshoot problems with DataPrep installation

  • Discuss submittal requirements

  • Explain specific error codes

  • Review your submittal schedule


When you call the CC you may be asked to provide specific information, including:


  • Your GA ID code and agency name and phone number


  • Whether you are using the mainframe or Windows-based version of the software


  • The Version/Release number and release date of the DataPrep software you are using


  • The nature of the problem


  • The part of the process you were working with at the time the problem occurred


  • Whether you have been able to duplicate the problem and, if so, what the conditions were at the time


  • Error messages or other indicators of the source of the problem.



  1. Guaranty Agency Responsibilities

Guaranty Agencies must provide information to NSLDS on FFELP loans and regularly report on new loans and changes to existing loans. These reports must be submitted on an ongoing basis and on a regular schedule established between the guaranty agency and the U.S. Department of Education (ED).


Guaranty agencies must:


  • Meet all NSLDS reporting requirements as detailed in this operating manual.


  • Report all FFELP loans that were open or closed on or after October 1, 1989.


  • Report new loans or updates to existing loans at least monthly on a schedule established by NSLDS. Data reported must be current and not extracted more than 14 days before the scheduled load date for the guaranty agency.


  • Create a Database Extract file meeting the specifications contained in Appendix A. Guaranty agencies are responsible for coding and testing their software as needed to properly format the Database Extract file.


  • Use the NSLDS provided DataPrep software to perform Extract Validation and create a Submittal file.


  • Send the Submittal file to NSLDS on an established schedule.


  • Retrieve the Load Process Error file for each submittal. Guaranty agencies must review errors and correct as many as possible before the next submittal. Guaranty agencies are responsible for the accuracy of their data as well as for the timely reporting of loan data to NSLDS.


  • Work with other data providers—including other guaranty agencies, the Direct Loan Program, the Debt Management Collection System, Perkins schools, and the Pell Grant System—to resolve identifier conflicts.


  • Receive and process reconciliation files provided by NSLDS. Reconciliation of loan data between NSLDS and the guaranty agency’s system of record can be done voluntarily upon request from the guaranty agency or mandated by ED if it determines reconciliation is necessary to meet data quality standards.


In summary, guaranty agency data must meet NSLDS reporting requirements and quality standards. All data submitted to NSLDS must be as complete and correct as possible. Guaranty agencies that fail to meet their NSLDS reporting requirements are subject to the limitation, suspension, and termination regulatory provisions.



    1. Data Privacy


Privacy of Data

All NSLDS data is subject to the protections of the Privacy Act of 1974, as amended. Failure to preserve its confidentiality can lead to personal liability under that act.

NSLDS data is subject to the protections of the Privacy Act of 1974, as amended. Maintaining the security and confidentiality of the personal data supplied by those applying for and receiving loans is of paramount concern to NSLDS. Both NSLDS and its data providers are responsible for preserving the security of any NSLDS data in their possession.


You must be constantly vigilant in assuring the security of data being prepared for, sent to, and received from NSLDS. You must also protect student loan data against intentional or inadvertent disclosure or destruction. You should label sensitive materials—such as data, software documentation, operation manuals, and handbooks—as such and store them in a secured location. Failure to follow these steps can lead to personal liability under the Privacy Act.



    1. Data Accuracy and Timeliness

In order for NSLDS to meet the needs of its user community, the submittals it receives from data providers must be timely, complete, and accurate. To help ensure the best possible data quality, NSLDS monitors submittals in two ways:


  1. Submittal Tracking—NSLDS monitors late and missed submittals on a continuing basis.


  1. Error Tracking—NSLDS calculates the percentage of records in a submittal that contain errors and maintains a record of all errors until the error condition is resolved. Error rates are monitored on a regular basis to ensure data accuracy.



Calculating the Error Rate:

The error rate uses the number of records that contain errors, not the total number of errors (there can be more than one error in a record).


Example:

If there are a total of 25 errors, but those errors appear in only 19 records out of 456 open loans on NSLDS, the calculated error rate is:


19 / 456 = 4.2%

The error rate is calculated by dividing the number of loan records containing errors by the total number of open loans. If a record contains more than one error, the system still only counts it as a single record with errors when calculating the error rate. Thus, the total number of errors will not necessarily equal the number of records with errors.


Data providers that do not meet NSLDS reporting requirements will be subject to sanctions enforced by ED.


  1. The Update Process


Warning: Your Responsibility

You are responsible for submitting data to NSLDS using the edit rules, format, and processing flow specified by ED. Caution should be exercised when using specifications or software applications developed by other organizations or vendors. Regardless of whether third party software or procedures are used, data providers remain responsible for the accuracy of their data and for using procedures approved by ED. GAs and third party guarantor are responsible for compliance.

The NSLDS update process is comprised of six steps:


  1. Data Providers Create the Database Extract File—You create a copy of your loan portfolio in a format specified by NSLDS. This copy, called the Database Extract file, includes all open loans and all loans closed on or after October 1, 1989, formatted according to the guidelines established in Appendixes A and C.


  1. Data Providers Run Extract Validation and the Delta Process Using DataPrep—You run the Database Extract file through the NSLDS DataPrep Extract Validation process to check for file-level and domain-level errors. If there are file-level errors (such as an incorrect header or a guaranty agency code for any record that does not match the header record guaranty agency code), the process stops, and you must correct any file-level errors before proceeding.


If the rate of domain-level errors (such as a non-numeric character in a numeric field, an invalid date, a missing identifier, or a missing new identifier) is above one of the specified threshold levels, the process also stops and the complete Database Extract file is rejected. You must correct the error(s) before proceeding.


If the rate of domain-level errors is within the prescribed limits, DataPrep creates a new file called the Validated Extract file and runs it through the Delta Process, in which it is compared to the Prior Validated Extract file in order to identify changes. The output of this process is your Submittal file.


  1. Data Providers Create Error Reports—Using the Extract Error file produced by DataPrep, you create Extract Error reports (both a summary and detail report are available) and use this information to make all necessary file-level and domain-level changes to your database. You can also use the Extract Validation Log report to perform a test of reasonability—a review of the data comparing the current data with previous submittals to look for the number of records processed and loan amount totals.


If you make corrections, you then start again at step 1 by recreating the Database Extract file, running Extract Validation and the Delta Process, and generating Extract Error reports.


  1. Data Providers Send the Submittal File—Once a Submittal file has been successfully created (after all file-level errors are corrected and after the number of domain-level errors is below the specified thresholds), you send it to NSLDS.


  1. NSLDS Runs the Load Process—NSLDS receives your Submittal file and runs file-level edits on it. If the file passes all file-level edits, NSLDS then checks each loan record for domain-, record-, and load-level errors. Loan records that pass all edits are matched against records already existing in the NSLDS database. Depending upon the outcome of that match, NSLDS either creates new student or loan records, or updates existing records. Loan records that fail one or more edits are added to the Load Process Error file NSLDS returns to you after loading your data.


  1. Data Providers Retrieve Error Files and Run Load Process Error Reports—If your Submittal file passes all file-level edits and is loaded onto NSLDS, NSLDS sends: A Load Process Error file containing all the domain, record, and load-level errors detected during the Load Process. Then use DataPrep to create Load Process Error reports (both summary and detail reports are available) which will help you make corrections to your database and resolve data conflicts prior to your next monthly extract.


If you fail to send NSLDS a Submittal file at the scheduled time or if the file you send is not loaded because of file-level edits, NSLDS notifies you that your file was not received or was not loaded. In this case, NSLDS does not send you a Load Process Error file.


7. The Threshold, Error Code and Field Code (TEF) File contains error codes and messages. The file must be imported into your Data Prep software every 90 days. The file is available for downloading at http://fsadownload.ed.gov/index.htm. The TEF is periodically updated to add any new error codes or error messages to assist in record and load-level error resolution.


Viewed as a linear sequence, the six-step update process looks like this:

Figure 3–1, Data Provider Six-Step Process

Viewed as an ongoing or cyclical process, the update process can also be illustrated in the following way, with the shaded boxes representing guaranty agency responsibility and the darkened boxes representing operations handled by DataPrep.


Figure 3–2, Processing Flow for Guaranty Agency Updates to NSLDS


    1. Files Used in the NSLDS Update Process


File Names

You can determine the naming conventions for files used and created exclusively at your own site. But Windows users cannot alter the names used by DataPrep; otherwise, the program will not work properly.


We strongly recommend that mainframe users use the suggested file names provided by DataPrep and used in the sample Job Control Language (JCL) in Appendix G.

The following files are created or updated in the update process:


  • Database Extract File (extract.ff)—This is the formatted Database Extract file you create from your loan database. It includes Header and Detail records and can include Past Period Change records to correct data stored as history in the NSLDS database. This file is the input to the Extract Validation process.


  • Validated Extract File (valextr.ff)—This is the output of the Extract Validation process and one of the inputs to the Delta Process. DataPrep creates this file if there are no file-level errors in the Database Extract file and the rate of domain-level errors is below acceptable threshold levels.


  • Prior Validated Extract File (priorextr.ff)—This is your Validated Extract file from the previous month, against which the Delta Process compares your current Validated Extract file to identify changed loan data for reporting to NSLDS.


  • Submittal File (submit.ff)—This file is created by the Delta Process. It contains all current records that have changes, forced records and all Past Period Change records. You submit this file to NSLDS, where it becomes input to the Load Process. This file can contain four record types: Header, Detail, Past Period Change, and Trailer. The Trailer record is added by DataPrep.


  • Extract Error File (extrerr.ff)—This file is an output from the Extract Validation process. It contains an error record for each domain error listing the field in which the error occurred, the value and description of the error. The contents of this file can either be viewed on-screen or printed.


  • Load Process Error File (loaderr.ff)—This file is an output of the load process. It contains an error record for each domain, record and load level error that failed NSLDS edits. It identifies errors detected during the Load process and also contains header and trailer records. The contents of this file can either be viewed on-screen or printed.


  • Threshold, Error Code, and Field Code (TEF) File.

This file contains software parameters for Load Process Error processing and error field names and messages for the processing of the Load Process Error file.


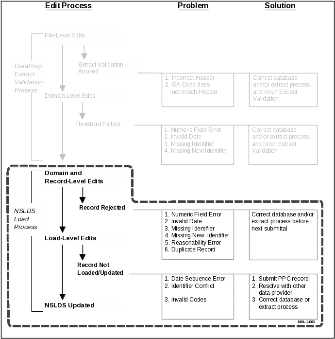
Figure 3–3 shows the edit process, some of the problems that arise during that process, and possible solutions.


Figure 3–3, NSLDS Edit Process


    1. Highlights of Guaranty Agency DataPrep Version 3.1

The DataPrep software was modified for 3.1 Version 3.1


National Student Loan Data System (NSLDS) Guaranty Agency DataPrep (GA DataPrep), Version 3.1, is software designed for Windows 2000 and Windows XP Professional operating systems to assist GAs in reporting Federal Family Education Loan Program (FFELP) loans to NSLDS. GAs participating in the FFELP are required to report detailed loan information to NSLDS at least a monthly basis.


The software allows a GA data provider to:

1. Validate Extract File-GA DataPrep examines their Database Extract file verifying that its format is acceptable. Data Prep checks for proper header records, 640-byte record lengths, and matching GA codes.

2. Edit Extract File-GA DataPrep checks the Extract file for errors using the NSLDS Data Prep Extract Validation function. If the number of errors is within the prescribed limits, GA Data Prep creates a new file called the Submittal file.

3. Perform Delta Processing-GA Data Prep determines which loans have changed between the current and previous extract files. Only records with changes are included in the Submittal file.

4. Create Submittal File-The Submittal file contains new loans, changes to existing loans, and loans being forced through to NSLDS. The Submittal file is transmitted to NSLDS via SAIG or loaded to tape and mailed to NSLDS for processing.

5. Generate Error Reports-GA Data Prep analyzes errors received by NSLDS. The two load-processing error reports, Summary and Detail, list the errors identified while processing Submittal files.

6. A Thresholds, Error Codes, and Field Codes File (TEF file) (tef.ff) has been added to the Data Prep process. The TEF file is used by Data Prep software during the Extract Validation process and in various report creation programs that contain threshold standards, field codes and messages, error codes and messages, and Loan Status codes and their status (i.e., open or closed). The file is updated as changes occur, but not less often then every 90 days. The TEF file is available for download from www.fsadownload.ed.gov.

Software Enhancement- GA Data Prep has been enhanced to process and display the following fields in the Load Process Detail Error Report:

  • Code for Current Holder Lender

  • Code for Servicer

  • Conflict Value

  • Date of Loan Status

  • Supplemental Error Data

NSLDS added these fields to the Load Process Error Data File to help Gas resolve errors.

  1. System Requirements

This manual is written for guaranty agencies that use the ED-provided DataPrep software to prepare data for submittal to NSLDS from either a mainframe (Z/OS LE Version 2.4 or higher) batch environment or a Windows-based personal computer (PC). Agencies that use other platforms or who want to develop their own software should contact ED for more information. Software developed by data providers must meet the standards established in this manual.



Z/OS LE Runtime Library

If you’re running in the Z/OS LE environment, your LE Runtime Library must be in your standard system program library concatenation.

To run the DataPrep software and submit your data, the minimum system requirements are either:


  • An IBM or IBM-compatible mainframe running the Z/OS LE Version 2.4 or higher operating system and an appropriate sort utility, or


  • A fully IBM-compatible personal computer with at least a 200 MHz Pentium processor; Windows 95, 98, or NT operating system; 64 MB of available memory; and 8 MB of hard disk space to store the program and data files, with additional hard disk space to store data files and backups. For optimal viewing of reports, you may have to set your monitor’s resolution to 1024 x 768 pixels.



    1. Estimating Required Disk Space


Enough Disk Space?

Database Extract files can be quite large. So it is very important that you evaluate whether your computer has enough disk space to store both the DataPrep software and the data files it processes.

You will need approximately 8 MB of disk space to store the DataPrep software and its associated test data files. This is the minimum disk space required and does not include storage space for your data files. You should also allow enough space in which to sort data files.


Estimate your space requirements by adding the following:


Database Extract files N * 640 bytes * Y

Submittal Files [(N * 640 bytes) + (PPC * 640 bytes)] * Y

Extract Error Files X * 640 bytes * Y

Extract Error Reports X * 132 bytes * Z * 1.1

Load Process Error Files X * 640 bytes * Y

Load Process Error Reports X * 132 bytes * Z * 1.1

Threshold Error File 32,000 bytes

Loan Detail File N * 640 bytes * Y

Loan Detail Reports N * 132 bytes * Z * 1.1


(Equals) _____ bytes of space required


Where:


N = Number of records extracted from your database.

X = Estimated number of errors.

PPC = Estimated number of Past Period Change (PPC) records.

Y = Number of Backup files created and stored.

Z = Number of Reports Created.


All the mainframe examples in this document assume use of a Direct Access Storage Device (DASD). Tape can be substituted for DASD for any of the NSLDS files, but in that case, you are responsible for converting the calculations from DASD to that medium.



    1. Setting Up Communications Links with NSLDS


Signing Up for NSLDS

To sign up for NSLDS you must use the SAIG Enrollment Document. For more information, phone the SAIG Call Center at (800) 330-5947.

Guaranty Agencies can access NSLDS through the Student Aid Internet Gateway (SAIG) using EDConnect software. Agencies that do are assigned a mailbox, which they use to request and retrieve data from NSLDS.


The SAIG Call Center is responsible for setting up new user accounts on the SAIG. You can obtain enrollment information at https://www.fsawebenroll.ed.gov/PMEnroll/index.jsp, or by calling (800) 330-5947.


    1. Obtaining a Submittal Schedule


Problems?

If you have any problems with installation or testing, call the NSLDS CC at (800) 999-8219 between the hours of 8 a.m. and 9 p.m. Eastern Time, Monday through Friday except Federal holidays.

NSLDS will assign a submittal schedule to you each year, usually in November. You can check your schedule at any time by selecting the Data Provider Schedule link on the Organization page of the NSLDS website (www.nsldsfap.ed.gov).


For more information, or to obtain a copy of the schedule, contact the NSLDS Call Center (CC) at (800) 999–8219.



    1. Initial Population

The first-time transfer of information from a guaranty agency or other data provider to NSLDS is called the initial population. In addition to current loan data, the initial population also includes data for loans that are closed. See Appendix A for detailed information about what data to include in an initial population Database Extract file.


Except for the addition of closed loan data and a slight difference in data reporting requirements, the process for an initial population submittal is the same as the one you follow for subsequent updates.



    1. File Protection and Backups


Saving Generations

We recommend that you plan on saving at least two generations of all your files and reports. DataPrep can help you using the File Backup utility.

Files are subject to corruption, especially during shipping. Therefore, we recommend that you keep backups of at least your last two Database Extract files and Submittal files in case errors occur during shipping of the Submittal file or during the Load Process.


DataPrep provides a quick way to create and organize backup copies of these files. The process for backing up files is described in detail in Section 5.2.5.


While we recommend a minimum of two generations, the sample JCL for Z/OS LE Version 2.4 or higher environments provided in Appendix G allows for four generations of backups. Mainframe operators who use the sample JCL provided in Appendix G will find that a backup of the Submittal file, named NSLDS.SUBMIT.BKUP, is created automatically by the software.



  1. Installation, Utilities, and Testing

After you have made sure that you meet the system requirements for DataPrep Version 3.1 you are ready to install DataPrep, set up its utilities, and run test files designed both to test whether you have installed DataPrep properly and to familiarize you with how DataPrep works.



    1. Installation

      1. Installing DataPrep on a Windows-Based PC

NSLDS Guaranty Agency DataPrep, Version 3.1 (GA DataPrep) has been released. This version incorporates the following updates:


  • Downloading—Beginning with this version, GA DataPrep is available at www.fsadownload.ed.gov. This method replaces the distribution of the GA DataPrep on
    CD-ROM.


  • Operating System—GA DataPrep, Version 3.1, is fully compatible with Windows 2000 and Windows XP Professional operating systems.


(This new version of GA DataPrep is not compatible with Windows 95, Windows 98, or Windows NT. If you are using Windows 95, Windows 98, or Windows NT, you can only use the previous version of GA DataPrep and cannot take advantage of the enhancement to GA DataPrep as listed below.)


  • Software Enhancement—GA DataPrep has been enhanced to process and display the following fields in the Load Process Detail Error Report:


    • Code for Current Holder Lender

    • Code for Servicer

    • Conflict Value

    • Date of Loan Status

    • Supplemental Error Data


NSLDS added these fields to the Load Process Error Data File to help GAs resolve errors.



Directories

These are the folders where DataPrep working files are stored:


  • Temp—the location of your temporary sort data files (*.tmp)

  • Extract—the location of your Database Extract file (extract.ff)

  • Current—the location of the TEF file (TEF.ff), system files used to select and sort data for reports, and DataPrep output files (*.ff)

  • Backup—the location of your backup file folders

  • Loan—the location of the Loan Detail file obtained by special arrangement (loandtl.ff)

You can download the new GA DataPrep software at www.fsadownload.ed.gov. On the GA DataPrep download page, in the Documentation area, you can click either the Cover Letter or the Installation link to read step-by-step instructions on how to download GA DataPrep, Version 3.1.


During the setup procedure, you must specify where the DataPrep system files are installed. We strongly recommend that you use the default path C:\NSLDS-GA-V3.


When starting PC DataPrep for the first time, the Directories dialog box (Figure 5–1) appears, prompting you to select where DataPrep’s work files are located. DataPrep supplies default directory paths, but you can change them as needed. It is essential that you supply the paths to where your data files are in fact located, or DataPrep will be unable to find your data. You must also specify the correct directory paths if you submit your data to NSLDS via SAIG.


When you are satisfied with the directory paths listed in the Directories dialog box, click OK.



Figure 5–1, Directories Dialog Box


If you have named a path that does not currently exist, DataPrep will ask you if you want to create it.




OS/390 LE, Version 2.4 or Higher

In order for DataPrep to work on your mainframe, you must be running OS/390 LE, Version 2.4 or higher.

Click Yes to do so. If you do not create a separate Loan folder, DataPrep will select your Current folder as the default destination when you use the File Transfer utility to move (or copy) a Loan Detail file into DataPrep.



      1. Installing DataPrep on an OS/390 LE Version 2.4 or Higher Mainframe

To install DataPrep on your mainframe, you must first install the Installation JCL that appears in Step 1 of Appendix G. This Installation JCL is not included on the tape that contains the rest of DataPrep for OS/390 LE version 2.4 or higher so you must create your own copy. Your site will probably have a JCL file for executing IEBCOPY that closely resembles the Installation JCL. To create the Installation JCL, make a copy of the IEBCOPY JCL and modify it so it contains the same file names as the Installation JCL in Step 1 of Appendix G.


Run the Installation JCL once to unload Unload JCL that appears in Step 2 of Appendix G from the DataPrep tape. Then run the Unload JCL once to unload and install the actual libraries and software that will allow you to run DataPrep. If you need to run the Unload JCL again to reinstall DataPrep, be aware that step PSTEP005 will delete all data sets previously created.


Note that by installing DataPrep JCL for OS/390 LE version 2.4 or higher, you will be creating data set names on your system. The second and last node in all data set names created by DataPrep contain identifying information (Version Release Date) meant to track which release of DataPrep you are using. We strongly recommend that you retain this naming convention.


The Unload JCL can be referenced from the library created by the Installation JCL with CUTTAPE as part of the name. The library member name is UNLOAD.


    1. Options and Utilities

      1. Changing Directory Paths


Directories and Folders

The terms “directory” and “folder” refer to the same object but viewed from different perspectives. Both refer to a place where files are stored. That place is a directory when it is viewed from the point of view of a computer or network’s total file structure. The directory path is the route a program takes through that file structure to find an individual file. A folder is the visual representation of the directory as an individual icon, such as a desktop shortcut or in My Computer or Windows Explorer.

If at some time after installation you decide to change the directory path for any of DataPrep’s working files, follow these steps:


  1. From the DataPrep Main Menu, click Options and then Directories.



Figure 5–2, DataPrep Main Menu with Directories Selected on the Options Menu


  1. The Directories dialog box appears.


Figure 5–3, Directories Dialog Box


  1. Select new directory paths in one of two ways:


  1. Type the new path into the text box.


  1. Press the Browse button to the right of the text box and use the Select File Directory dialog box that appears to select the new path.


  1. Click OK to save your changes.



Copy Your Sort Files

If you use the Directories dialog box to change the directory path for your Current folder after you have installed DataPrep, you must be sure to copy the files containing sort parameters from your old Current folder to your new Current folder. Those files have names that end with the following suffixes:


  • .sel

  • .srt

  • .var

Note, however, that if you change the directory path for your Current folder, you must use Windows Explorer or My Computer to copy the following files from your old Current folder to your new Current folder:


  • TEF.ff

  • ERRDTL.sel

  • ERRDTL.srt

  • ERRDTL.var

  • LOANDTL.sel

  • LOANDTL.srt

  • LOANDTL.var


If you fail to copy these files to your new Current folder, DataPrep will be unable to sort your detailed Extract Error report or Load Process Error report.


In addition, you may wish to copy any additional files that you wish to retain.



      1. Delta Process Options

DataPrep offers you three Delta Process options. Two are marked Persistent, which means that they stay in effect until you change them. One is marked This Run Only, as it is automatically deselected after you run the Delta Process.


The two persistent options are:


  • Keep Validated Extract File—If you select this option, DataPrep saves a copy of the Validated Extract file produced by Extract Validation in the Current folder when the Delta Process is complete. If you deselect this option, DataPrep deletes the Validated Extract file when the Delta Process is complete.


  • Back up Prior Extract to Directory—If you select this option, DataPrep saves a copy of the old Prior Validated Extract file to the Backup, Current, or Extract folder when the Delta Process is complete. It also creates a new Prior Validated Extract file from the Validated Extract file and saves it to the Current folder. If you deselect this option, DataPrep creates a new Prior Validated Extract file as part of the Delta Process and saves it to the Current folder, where it overwrites the old Prior Validated Extract file.


Selecting both options means that you can re-run the Delta Process without first re-running Extract Validation. On the other hand, deselecting both options will save some space on your hard drive.


The option marked This Run Only is:



  • Initial Run Requires Full Submittal

    Be sure to select the Full Submittal option when creating your first Submittal file with the new DataPrep software.


    Scheduling a Full Submittal

    To schedule a full submittal and request that the error file be cleared, the GA NSLDS contact should e-mail the NSLDS Customer Service Center at NSLDS@Pearson.com at least 30 days in advance of the scheduled load date.

    Create Full Submittal File—If you select this option, the Delta Process will produce a Submittal file containing all the loans you report on, not just the ones that have changed since the previous month. Be sure to select this option before creating your first Submittal file with DataPrep Version 3. After that, do not select this option, as you should only submit changed load data from month to month.


To set Delta Process options, follow these steps:


  1. From the DataPrep Main Menu, click Options and then Delta Processing.


Figure 5–4, DataPrep Main Menu with Delta Processing Selected on the Options Menu


  1. The Delta Processing Options dialog box appears.



Figure 5–5, Delta Processing Options Dialog Box


  1. Select the options you want and click OK.



      1. Viewers

DataPrep allows you to create a whole series of reports as you move through the NSLDS update process. To view and print those reports, you must use a viewer. When you install DataPrep, it automatically establishes its own built-in viewer (NSLDS-GA-V3\uta0.exe) as the default viewer for reports. This viewer was especially designed to display and print reports in the correct format, and we recommend that you become familiar with its features.


You can also use Notepad, WordPad, and some word processing software as viewers. However, if you use them, you might have to reformat reports to fit on screen or on paper. In addition, you may need to increase your desktop size to at least 1024 by 768 pixels to view reports without having to scroll horizontally.


Likewise, when you print reports from the DataPrep viewer (uta0.exe), it automatically formats them so they look on the page much as they do on-screen, and so the individual rows of the report are not broken across two or more lines of print. If you use another viewer, you will need to set your printer options with care to achieve equally good results.


There are situations in which you will want to use a viewer other than the DataPrep viewer (uta0.exe) to view or print reports. The figures in this manual frequently use Notepad to make the contents of reports larger and so easier to read. But to view and print reports that are correctly formatted, we recommend that you use the DataPrep viewer (uta0.exe).



        1. The DataPrep Viewer (uta.exe)

The DataPrep viewer (uta0.exe) includes the following features, which are deployed down the right side of your screen when it displays:


  • A drop-down zoom box. You can also zoom in by left clicking on the text of the report, or zoom out by right clicking on it.


  • A button that centers the report on the screen.


  • A spin box that allows you to navigate through the report one page at a time.


  • Fast-forward and rewind buttons that allow you to move directly to the first or last page of the report.


  • A Print Current Page button.


  • A Print button.


  • An Exit button.


  • A Help button.



        1. Changing Your Default Viewer

To change your default viewer for all reports, follow these steps:


  1. From the DataPrep Main Menu, click Options and then Viewers.


Figure 5–6, DataPrep Main Menu with Viewers Selection on the Options Menu


  1. The Viewer Maintenance dialog box appears.


Figure 5–7, Viewer Maintenance Dialog Box



Changing Viewers

The word processing software at the top of the Viewer Programs list is the default viewer. To change the default viewer, follow these steps:


  1. Select the viewer you want to make the default by highlighting it.

  2. Click Move

  3. Point to the top of the list and click.

  4. Click OK.


The viewer you selected will be moved to the top of the list, and DataPrep will use it by default to view reports.

The word processing software that appears at the top of the list is the default viewer for viewing and printing reports. To change the default viewer, follow these steps:


  1. Select the viewer you want to make the default by highlighting it.


  1. Click Move.


  1. Point the cursor to the top of the list and click. This will move the highlighted software to the top of the list.


  1. Click OK to exit the dialog box.



Move the Viewer before Clicking OK

To change your default viewer, you must select the viewer you want and move it to the top of the list before clicking OK. Just selecting a viewer and clicking OK will not change your default viewer.

To change your default viewer, you must select the viewer you want and move it to the top of the Viewer Programs list before clicking OK. Just selecting a viewer and clicking OK will not change your default viewer.


If you want to add other word processing software to the viewer list, click Add and then specify the directory path for the software you want to add.


To remove a viewer from the list, highlight it and then click Remove. DataPrep will ask you to confirm that you want to delete the viewer program from the list.


You can use any viewer to view a particular report after it is created, as long as it is one of the viewers on the list. But you can only change the default viewer from the Viewer Maintenance dialog box.



        1. Changing Viewers for a Single Report

To change viewers for a single report without changing your default viewer, follow these steps:


  1. If you have already created a report and displayed it in a viewer, close or minimize the viewer and return to the report dialog box from which you created the report.


  1. Click Viewer to display the Select Viewer dialog box. It will display the DataPrep viewer (uta0.exe), Notepad, WordPad, and any other viewers you have installed using the Viewers command on the Option menu.


Figure 5–8, Select Viewer Dialog Box


  1. Select the viewer you want to use and click OK to view the report.


This process only changes the viewer for the report you are currently viewing. To change your default viewer, see the previous subsection.



      1. File Transfer

DataPrep’s File Transfer utility allows you to import or export specific files associated with DataPrep and the NSLDS update process. You can import the following files sent to you by NSLDS:


  • Threshold, Error Code and Field Code File


  • Load Process Error File


  • Loan Detail File


When you import a file, the File Transfer utility copies (or moves) it to the default folder for files of that type and renames it so DataPrep will recognize it.


You can also use the File Transfer utility to export a Submittal file created by DataPrep to a folder from which it can be sent to NSLDS. For detailed instructions, see Section 8.1.4.


To import a file using the File Transfer utility, follow these steps:


  1. From the DataPrep Main Menu, click File Transfer. The File Transfer dialog box appears.


Figure 5–9, Initial File Transfer Dialog Box for File Import



  1. Message Class Input and Output Files

    Regardless of what file name you insert in the input screen, DataPrep will change the output name so DataPrep can recognize the file.

    Select the Action you want to perform. DataPrep displays the default directory path for files of that type as the DataPrep File Output (Figure 5-9). You cannot change this default path. However, if you are importing an NSLDS Loan Detail file (Section 10.3.1), DataPrep does give you the option of assigning it a version name.



Browsing for Files

When you browse for files, make sure that the Files of type box is set to the file type you seek or to All Files (*.*).

3. Press the Browse button to the right of the NSLDS File Input box to display the Select NSLDS File dialog box. It will display with the File of type option at the bottom of the dialog box set to the kind of file you seek.


For example, the first time you select Import Threshold, Error Code and Field Code File as an action and click Browse, you should see a dialog box similar to the one in Figure 5–10. Notice that the File of type option is automatically set to Received TEF File (teffilop.*).


Figure 5–10, Initial Select NSLDS File Dialog Box for TEF File


  1. Use the Look in option at the top of the dialog box to locate the folder that contains the NSLDS file you want to import. You can select any folder you have access to on your computer or network.



Figure 5–11, Final Select NSLDS File Dialog Box for TEF File


  1. Select the file you want to import. Whatever file you select will be displayed as the default NSLDS File Input option the next time you import the same type of file. Click Open to return to the File Transfer dialog box.



Figure 5–12, Final File Transfer Dialog Box for File Import


  1. Clicking on the blue plus signs to the right of the Browse buttons for the NSLDS File Input and DataPrep File Output boxes displays a File Information dialog box you can use to check that you are transferring the right file and that is it more recent than any file it might replace.




  1. If you displayed the File Information dialog box, click Exit to return to the File Transfer dialog box.



  1. Copy or Move

    When you use DataPrep’s File Transfer utility to copy a file, DataPrep copies and pastes the file to a new location. When you use it to move a file, DataPrep cuts and pastes the file to a new location.

    Check that the directory paths in both the NSLDS File Input and DataPrep File Output boxes are correct and click Copy or Move. If a file of the type you are transferring already exists in the destination folder, a message similar to the following displays:



  1. Click Yes to continue. If the copy or move is successful, DataPrep displays a message similar to the following:




      1. File Backup

We strongly recommend that you regularly backup all your data files. Regular backups give you a full record of your submittals to NSLDS and a potentially invaluable audit trail. DataPrep’s File Backup utility helps you copy or move files from your working folders (Current, Extract, and Loan) to backup folders of your choice. It also helps you maintain backups after you create them. In addition, you can use it to delete backup files and folders when you no longer need them.


To create a new backup folder, follow these steps:


  1. From the DataPrep Main Menu, click File Backup.


Figure 5–13, DataPrep Main Menu with File Backup Selected


  1. The File Backup dialog box appears. The Current Files list shows all the DataPrep files (*.ff files) in your Current, Extract, and Loan folders. It also lists each file’s last modified date and time, and size in bytes. The Backup Folders box lists all the folders in your Backup folder (C:\DataPrep-GA\Backup).


Figure 5–14, File Backup Dialog Box


  1. To create a new backup folder, click New. The New Backup File Folder dialog box appears with a default New Folder name based on current year and prior month or next year and month that does not have a folder.


Figure 5–15, New Backup File Folder Dialog Box


  1. Use the New Folder counter to select the month and year of the new backup folder. When you are satisfied with the New Folder name, click OK to return to the Backup Files dialog box.



  1. Moving/Copying Files to Backup Folders

    Before you can move or copy files to a backup folder, you must select the file(s) and the folder. You can determine the creation date and time and number of bytes in each file by moving the scroll bar to the right margin or by double-clicking the file name.

    Select the file(s) you want to move or copy to the new folder. To select a file from the Current Files list, click on it and DataPrep will highlight it. Click on it again to deselect it and remove the highlighting. You can select or deselect a group of files by clicking on the first file in the group and then holding down the shift key while you click on the last.


Figure 5–16, File Backup Dialog Box with Files Selected


  1. Select the backup folder in which you want to store the files by clicking on it in the Backup Folders box.


Figure 5–17, File Backup Dialog Box with Files and Backup Folder Selected


  1. Click Copy (or Move) to copy (or move) the files you selected to the backup folder you selected.


If you copy files, DataPrep will leave the original files in the Current, Extract, or Loan folders and create copies in the backup folder you selected. In this case, the original files will still be listed by the File Backup dialog box.


Figure 5–18, File Backup Dialog Box after Copy


If you move the files, DataPrep will remove the originals from the Current, Extract, or Loan folders and move them to the backup folder you selected. In this case, the files will disappear from the File Backup dialog box.


Figure 5–19, File Backup Dialog Box after Move


Several other features of the File Backup utility are worth knowing.


From the File Backup dialog box, you can check a file’s last modified date and time and size in bytes by double clicking on it.



From the File Backup dialog box, you can check the contents of an existing backup folder by selecting it and then clicking List to display the List Backup Files dialog box.


Figure 5–20, List Backup Files Dialog Box


From the List Backup Files dialog box, you can delete individual backup files by selecting them and clicking Delete. DataPrep will ask you to confirm any deletions by displaying the following message:




Deleting Backup Folders

If you want to delete a backup folder, delete all the files in the folder. Then click Delete again, and DataPrep will ask you to confirm that you want to delete the folder.

You can delete the backup folder itself by first deleting all the files it contains and then clicking Delete again. DataPrep will display the following message:



Click Yes to confirm your intention and delete the backup folder.



      1. Help System

The PC version of DataPrep contains a full-featured Help system covering these topics:


  • All the menus, commands, and buttons on the DataPrep Main Menu


  • The input files, output files, controls, and processing options associated with each DataPrep dialog box


  • Built-in shortcut keys available in DataPrep


The Help system documents all DataPrep’s functions and includes material not contained in this manual. It is your best source for detailed information about specific DataPrep functions.


    1. Running Test Files


File Locations

Here, and throughout this manual, instructions for copying or moving files presuppose that you installed DataPrep’s work folders in the following default locations:


  • Samples Folder—C:\NSLDS-GA-V2\ Samples

  • Backup Folder—C:\DataPrep-GA\Backup

  • Current Folder—C:\DataPrep-GA\Current

  • Extract Folder—C:\DataPrep-GA\Extract

  • Loan Folder—C:\DataPrep-GA\Loan


If you chose different folder locations during installation (Section 5.1.1) or moved these folders after installation (Section 5.2.1), you will need to adjust accordingly as you copy files, then test and use DataPrep.

Included in both the Windows-based and mainframe installation software are test files to help verify that you have installed the software correctly, and to illustrate how DataPrep works.


For Windows-based DataPrep, the following test files are located in the Samples folder (C:\NSLDS-GA-V2\Samples, assuming you chose the default directory paths at installation):


  • Two Database Extract files (extract-fail.ff and extract-pass.ff)

  • A Prior Extract file (priorextr.ff)

  • A Threshold, Error Code, and Field Code (TEF) file (TEF.ff)

  • A Load Process Error file (loaderr.ff).


Figure 5–21, Test Files Installed in C:\NSLDS-GA-V2\Samples


For mainframes, the Running Test Files JCL is in Appendix G; it was unloaded when you installed DataPrep.



      1. Successful Extract Validation

        1. Extract Validation


Copying Test Files

Before you test DataPrep, you must copy two files from the Samples folder (C:\NSLDS-GA-V2\ Samples) to the Extract folder (C:\DataPrep-GA\ Extract):


  1. A file that should pass Extract Validation (extract-pass.ff)

  2. A file that should fail Extract Validation (extract-fail.ff)


You must also copy one file from the Samples folder to the Current folder:


  1. A Prior Extract file (priorextr.ff)


Be sure to copy (copy and paste) these files rather than move (cut and paste) them from one folder to the other, so backup copies remain in the Samples folder if you need them later.


Use Windows Explorer or My Computer to copy these files. For more information about copying or renaming files, refer to the Help for Windows.

First, test Extract Validation using the sample Database Extract file. To test Extract Validation on DataPrep for Windows, follow these steps:


  1. Use Windows Explorer or My Computer to copy the good Database Extract file (extract-pass.ff) from the Samples folder to the Extract folder (C:\DataPrep-GA\Extract) and rename it extract.ff. DataPrep will only validate files called extract.ff.


Figure 5–22, DataPrep-GA Folder with Extract and Current Folders


  1. Copy the Prior Extract file (priorextr.ff) from the Samples folder to the Current folder.


  1. From the DataPrep Main Menu, click Extract Validation.



Figure 5–23, DataPrep Main Menu with Extract Validation Selected


  1. The Extract Validation dialog box appears.


Figure 5–24, Extract Validation Dialog Box


  1. Check that the Input directory paths point to the folders where the Extract and TEF files are located and click Run. The Extract Validation Process dialog box displays the Extract Validation Log Report containing a message telling you that Extract Validation was completed successfully.


Figure 5–25, Extract Validation Process Dialog Box


If you get any other message, or if Extract Validation did not run, check the following:


  • When you copied the file originally called extract-pass.ff to the Extract folder, you renamed it extract.ff.


  • There was a valid TEF file in your Current folder.


  • The Extract Validation dialog box showed the correct directory path for the extract.ff file.


If you get a message that the Database Extract file was processed successfully, click Close to return to the DataPrep Main Menu.



        1. Extract Validation Log Report

If you wish to redisplay or print the test Extract Validation Log report, do the following:


  1. From the DataPrep Main Menu, click Log Report. The Log Report dialog box appears.


Figure 5–26, Log Report Dialog Box


  1. Select the Extract Validation Log file (C:\DataPrep-GA\Current\extrlog.ff) in the Log Files list by clicking on it, and then click View. Your default viewer displays the Extract Validation Log report.


Figure 5–27, Extract Validation Log Report


When the Log report displays successfully, click Exit twice to return to the DataPrep Main Menu.



        1. Extract Error Report

You are now ready to produce test Extract Error reports. To do so, follow these steps:


  1. From the DataPrep Main Menu, click Error Report. The Error Report dialog box appears.


Figure 5–28, Error Report Dialog Box


  1. Select Extract Validation as the Error Source.


  1. Select Summary as the Report Type.



  1. Selecting Files for Reports

    In order for DataPrep to create an Extract Error report (or any other report), you must select the individual file from which you want to create the report. Select a file from the Error Files list by clicking on it. Files that have been selected will appear highlighted on your monitor screen.

    Select the error file listed in the Error Files box (C:\DataPrep-GA\Current\extrerr.ff).


  1. Click Generate. The Generate Summary Error Rpt dialog box displays a message saying, “The Error Summary Report has been successfully generated.



  1. Click View. Your default viewer displays the Summary Extract Error report.


Figure 5–29, Summary Extract Error Report


If this report appears, you have successfully generated the Extract Validation Summary Error Report.


To create an Extract Validation Detail Report, follow the same steps as outlined above changing the select in Step 3 to Detail.


Now that you have verified that you installed DataPrep successfully, and have created Extract Error Reports and an Extract Error report, you should strengthen your familiarity with DataPrep by returning to the DataPrep Main Menu and running error reports using different sort criteria and different viewers. Then look over the reports to get a good idea of what they are like. You can also check Chapters 10–12 for more information about reports.



        1. The Delta Process

After Extract Validation, you must run the Delta Process.


  1. From the DataPrep Main Menu, select Extract Validation. The Extract Validation dialog box displays.


Figure 5–30, Extract Validation Dialog Box


  1. Select Delta Only as the Process Option.


  1. Check that the Input directory paths point to the folders containing the Validated Extract and Prior Validated Extract files (valextr.ff and priorextr.ff) and click Run. The Delta Process dialog box first displays the status of the Delta Process and then displays a message informing you whether the Delta Process was successful.


Figure 5–31, Delta Process Dialog Box


If you did not get this message, close the screen, which should take you back to the Extract Validation dialog box, and check to see that you used the correct file. Before you rerun the Delta Process, you may have to rerun Extract Validation to create the Validated Extract file required for the Delta Process.



        1. Extract Loan Detail Report

The Extract Loan Detail report allows you to view the entire contents of your Database Extract file as a formatted report.


To create a test Extract Loan Detail report, follow these steps:


  1. From the DataPrep Main Menu, click Loan Detail Report.


Figure 5–32, DataPrep Main Menu with Log Report Selected


  1. The Loan Detail Report dialog box displays.


Figure 5–33, Loan Detail Report Dialog Box


  1. Select Extract Loan Detail as the Source. The Detail Files box displays all the files in the Extract folder.


  1. Select the good Database Extract file (it should be named extract.ff)


  1. Select any selection criteria and sort parameters you want.


  1. Click Generate. The Generate Loan Detail Rpt dialog box displays a message informing you whether the Extract Loan Detail report was generated successfully.



  1. Click View to display the report in your default viewer.


Figure 5–34, Extract Loan Detail Report


There is also a Submittal Loan Detail report that you can create by selecting Submittal Loan Detail rather than Extract Loan Detail as the Source option on the Loan Detail Report dialog box. The Submittal Loan Detail report allows you to view the entire contents of your Submittal file as a formatted report.


Figure 5–35, Submittal Loan Detail Report



      1. Unsuccessful Validation

Now you are ready to run the second test and see what happens when a Database Extract file contains too many errors. To do so, follow these steps:


  1. Rename the extract.ff file in the Extract folder extract-pass.ff.


  1. Copy the file named extract-fail.ff from the Samples folder (C:\NSLDS-GA-V2\Samples) to the Extract folder and rename it extract.ff.


Figure 5–36, Extract Folder


  1. From the DataPrep Main Menu, click Extract Validation. The Extract Validation dialog box appears.


Figure 5–37, Extract Validation Dialog Box


  1. Check that the Input directory paths point to the folders where the Extract and TEF files are located and click Run. The Extract Validation Process dialog box displays the Extract Validation Log Report containing a message informing you, “The percentage of domain errors exceeds the allowable tolerances. Therefore, no Validated Extract file was created…” (Figure 5–38).


Figure 5–38, Extract Validation Unsuccessful


If this message appears, return to the DataPrep Main Menu and run the Extract Error reports using the directions in the previous subsection. You may also want to print the Extract Validation Log Report as explained in a previous subsection.


If you want to know more about reports, use the instructions in Chapter 10 to create detailed Extract Error reports with different sort criteria, then view them in the different viewers available in DataPrep (Section 5.2.3).


      1. Load Process Error Report


Mainframe Testing

For testing the Load Process Error Report function for mainframes, refer to Appendix G.

Now you are ready to create a sample Load Process Error report. Before you can do so, you must import the sample Load Process Error file into the Current folder.


You could use Windows Explorer or My Computer to copy these files, but instead we will use DataPrep’s File Transfer utility as a way of introducing you to that useful capability.



        1. Import the Load Process Error File and TEF File

To import the Load Process Error file, follow these steps:


  1. From the DataPrep Main Menu, click File Transfer. The File Transfer dialog box appears.


  1. Select Import Load Processing Error File as the Action. DataPrep will change the default DataPrep File Output to C:\DataPrep-GA\Current\loaderr.ff (Figure 5–39).


Figure 5–39, Initial File Transfer Dialog Box for Load Process Error File


  1. Press the Browse button to the right of the NSLDS File Input box to display the Select NSLDS File dialog box.



  1. Browsing for Files

    When you browse for files, make sure that the Files of type box is set to the file type you seek or to All Files (*.*).

    Set the Look in option to the Samples folder (C:\NSLDS-GA-V2\Samples) and the Files of type option to Load Process Error Files (loaderr.*.*) or to All Files (*.*).


Figure 5–40, Select NSLDS File Dialog Box for Load Process Error File


  1. Select the Load Process Error file (loaderr.ff) and click Open to return to the File Transfer dialog box.


  1. Check that the directory path in the DataPrep File Output box appears as it does in Figure 5–41 and click Copy.


Figure 5–41, Final File Transfer Dialog Box for Load Process Error File


  1. If the copy is successful, DataPrep displays the following message:



If you have successfully tested Extract Validation, there is already a TEF file in your Current folder (C:\DataPrep-GA\Current). If there is not one there, you should use DataPrep’s File Transfer utility to copy it there from the Samples folder now.



        1. Create the Load Process Error Report


Creating Reports

Creating reports is a three step process:


  1. Copy the file containing data for the report into the Current folder (C:\DataPrep-GA\Current).

  2. Generate the report.

  3. View the report.

After you’ve successfully imported the Load Process Error file and (if necessary) the TEF file, you are ready to create a Load Process Error report. To do so, follow these steps:


  1. From the DataPrep Main Menu, click Error Report. The Error Report dialog box appears.


Figure 5–42, Error Report Dialog Box for Load Process Error Report


  1. Select the Error Source, Report Type, Selection Criteria, and Sort Sequence options shown in Figure 5–43.


  1. Highlight the Load Process Error file (C:\DataPrep-GA\Current\ loaderr.ff).


  1. Click Generate. The Summary Error Report dialog box displays a message saying, “The Error Summary Report has been generated.”



  1. Click View. Your default viewer displays the Load Process Error report.


Figure 5–44, Summary Load Process Error Report


After looking over the report, try to create other Load Process Error reports, including detail reports with different sort options. Refer to Section 10.2 for more information about generating error reports.



    1. Deleting Test Files


Delete All Sample Files

Once you are finished testing DataPrep, you should delete from DataPrep’s data folders (C:\DataPrep-GA and its folders) all the sample files you used and reports you created during testing. That way, you won’t confuse them with real data once you begin processing your Database Extract file.


Do not delete the TEF File nor the sort and selection files with a *.xrt, *.xel, and *.var type. Leave the TEF file (TEF.ff) as well as the sort and selection files in the Current folder (C:\DataPrep-GA\Current) because you will need them to process your first live Submittal file.


And Remember

You may need the sample files for later testing or diagnostic purposes, so make sure that you have copies of them in the Samples folder (C:\NSLDS-GA-V2\Samples). If necessary, copy sample files back from the data folders to the Samples folder before deleting them from the data folders.

Before you start using DataPrep to process live data, you should delete from DataPrep’s data folders (C:\DataPrep-GA and its folders) all the sample files you used and reports you created while testing DataPrep. You can use either Windows Explorer or DataPrep’s File Backup utility (Section 5.2.5) to delete them. To delete test files using DataPrep, follow these steps:


  1. From the DataPrep Main Menu, click File Backup. The File Backup dialog box appears. Its Current Files list shows all the files in your Current, Extract, and Loan folders except sort and selection files.


Figure 5–45, File Backup Dialog Box


  1. Click New. The New Backup File Folder dialog box appears with a default New Folder name.


Figure 5–46, New Backup File Folder Dialog Box


  1. Click OK. A new backup folder appears in the Backup Folders list of the File Backup dialog box.



  1. Select both the backup folder you just created and all the files listed in the Current Files list except for the TEF file (TEF.ff) and the sort and select files (Section 5.2.1).



  1. Click Move, and DataPrep will move all the files you selected to the new backup folder.


  1. Click List to display the List Backup Files dialog box with a list of all the files in the backup folder.


Figure 5–47, List Backup Files Dialog Box


  1. Highlight all of the files in the Backup Files list, and then click Delete. DataPrep asks you to confirm that you want to delete the backup files.



  1. Click Yes to delete the backup files and return to the List Backup Files dialog box.


  1. Click Delete. DataPrep asks you to confirm that you want to delete the backup folder.



  1. Click Yes to delete the backup folder.


You’re now ready to begin using DataPrep to process your real data. If you have any problems, remember to call the NSLDS CC at (800) 999-8219.


Problems?

If you have any problems with installation or testing, call the CSC at (800) 999-8219 between the hours of 8 a.m. and 8 p.m. Eastern Time, Monday through Friday except Federal holidays.



    1. Sample Files OS/390 LE Version

The JCL for mainframes (IBM or fully compatible CPU) running OS/390 LE Version 2.4 or higher executes Extract Validation, the Delta Process, and error file generation. Appendix G contains the JCL for these functions. It can be referenced from the library created with JCLLIB as part of the name. The library member name is PRBD1000.


The JCL references a sample Database Extract file containing 50 student/loan records of which 2 are in error. This should be reported in the Extract Validation Log report, the Detail Extract Error Report, and the Summary Extract Error Report.


A second sample Database Extract file contains 50 student/loan records. Nineteen are in error, and which causes the file to exceed the ED established error threshold levels. When you run this sample file, no Validated Extract File is created. To use the second sample, you must change the JCL to reference the sample extract containing DBEXTERR as part of the name.


The JCL also references a sample Load Process Error file containing 11 student/loan records. This should be reported in the summary and detail Extract Error reports.




  1. The Database Extract File


GA Requirements

You must create a Database Extract file that conforms to the detailed specifications in Appendix A once a month no more than fourteen days prior to the load date scheduled by NSLDS. The file must be an exact reflection of your database and should not be edited or changed. The Database Extract file is fully auditable, field by field, to your database.

The first step in the NSLDS update process is for you to create a Database Extract file that accurately reflects the contents of your guaranty agency’s database(s) at the time of the extract. The Database Extract file you create must follow the standards defined in this chapter and the record layouts in the Guaranty Agency Data Dictionary (Appendix A). Remember that the Database Extract file must be named extract.ff for DataPrep to work properly.


DataPrep does not create a Database Extract file, so you are responsible for determining how to create the file from your guaranty agency’s records or database(s). The Database Extract file you create is subject to audit by ED.



    1. Business Rules

As a data provider, you must observe these rules:


  • Report all FFELP loans there were open or closed on or after October 1, 1989. Do not report loans that were closed before October 1, 1989. An edit will reject any loan closed before October 1, 1989; you can prevent unnecessary rejects by not extracting such loans.


  • Report new loans or updates to existing loans at least monthly on a schedule established by NSLDS.


  • Report on all the loans in your portfolio, from the time a loan is guaranteed until:


  • The loan is closed and successfully reported to NSLDS with a Closed loan status. If you report the loan to NSLDS but the loan record is not accepted because of error conditions, continue reporting the loan until it is accepted. Valid closed loan status codes are listed in Table B–2 in Appendix B.


  • Your agency transfers the loan to another agency.


  • Your agency has assigned the loan to ED and has received notice from ED that it has accepted the assigned loan. Once you receive notice that an assigned loan has been accepted, do not extract or report that loan.


  • Do not report closed loans already reported and successfully loaded into the NSLDS database. Once you know from your Load Process Error report that a loan record has updated the NSLDS database, you should not extract it again when you create future Database Extract files. If an error was made in closing the loan and you need to reopen it, add the loan to your next Database Extract file with the new information. If the loan record passes all edits, NSLDS will load it and update the loan accordingly.


  • The Database Extract file you prepare from your own records must contain one Header record, followed by one Detail record for each of the loans in your portfolio. It also may contain Past Period Change records if historical data in NSLDS is being modified during that submittal. It should not contain a Trailer record. DataPrep will create a Trailer record for the Submittal file.


  • Once you create a Database Extract file, you are not permitted to alter the data in it, or in any of the files subsequently created from it by DataPrep.


  • You must submit each record in the Database Extract file to Extract Validation using the NSLDS-provided DataPrep software, and you must correct the errors identified during that process in your databases (not in the Database Extract file or current Submittal file).


  • You must supply loan information for all the fields included in these specifications, unless the associated event has never occurred (or unless otherwise noted). For example, a loan cancellation may or may not occur over the life of a loan. The fields Amount of Cancellation and Date of Cancellation might therefore never need to be reported. However, if a cancellation does occur, those fields become mandatory and you must report information for them.


  • Because the Detail records in the Database Extract file concern individual loans, you must report (and update) all information at the loan level. This means, for example, that if you report on three loans for the same student and the loans were first reported with the wrong Date of Student’s Birth, you must update the New Date of Student’s Birth on each of the three loans. Updating the New Date of Student’s Birth on only one loan will not update the erroneous date of birth on the other two loan records.


  • The data you report must be current and not extracted earlier than shown on your established reporting schedule (that is, no more than 10 days before the scheduled load date).



  • Less than One Dollar

    If a loan has a positive outstanding principal balance of less than one dollar, but not zero, you should report an amount of one dollar until the loan is closed.

    If you report a loan with an open status, the sum of the Outstanding Principal Balance, Outstanding Accrued Interest Balance, and Ending Balance on Claims of Other Fees must be positive. If the loan has a balance of less than one dollar but not zero, you should report the Outstanding Principal Balance as one dollar. If the loan is being maintained in an open status because of a negative balance on the account (that is, a credit balance), you should also report a balance of one dollar until the loan is closed.



  • Negative Numbers

    NSLDS does not support negative numbers. If the outstanding balance on a loan becomes negative (i.e., a credit balance), you must report the balance as one dollar and keep the status open until you can set the balance to zero.


    If you report the Amount of Outstanding Principal Balance as negative, NSLDS will read this as a positive value.

    NSLDS does not support negative numbers. If the outstanding balance on a loan becomes negative, you must report the balance as one dollar and keep the status open until you can set the balance to zero. For example, if you report the Amount of Outstanding Principal Balance as negative, NSLDS will read this as a positive value.



    1. Record Types

The Database Extract file contains three types of records:


  1. Header Record

  2. Detail Records

  3. Past Period Change Records


The Database Extract file must not have a Trailer record, as DataPrep will create a Trailer record during the Validation process.



      1. Header Record


Version and Release Number

DataPrep will automatically insert its version and release number in the Header record, so you should leave this field blank when creating the Header record for your Database Extract file.

The Header record is for identification and tracking purposes. It contains your guaranty agency code; the submittal, initial load, and submittal receive dates; the software version and release number; and the record type. The capital letter H must appear in position 61 of the Header record as the record type.



      1. Detail Records


Initial Population

If you are a data provider submitting data to NSLDS for the first time, that submittal is referred to as the Initial Population. During that submittal, you must report to NSLDS not only all outstanding (open) loans, but also any loans that have been closed on or after October 1, 1989.

The Database Extract file must contain a separate Detail record for each loan record in your guaranty agency’s database(s) that belongs to one of the following categories:


  • Loans that are currently open


  • Loans that were closed on or after October 1, 1989 but not successfully reported as closed to NSLDS


Individual Detail records must reflect the exact contents of your database without editing or other changes.


Continue extracting and reporting loans to NSLDS until one of the following occurs:


  • The loan is closed and successfully reported to NSLDS with a Closed loan status. If you report the loan to NSLDS but the loan record is not accepted because of error conditions, you must continue reporting the loan until it is accepted. Valid closed loan status codes are listed in Table B–10 in Appendix B.


  • Your agency transfers the loan to another agency.


  • Your agency has assigned the loan to ED and has received notice from ED that it has accepted the assigned loan. In addition, you have successfully reported the loan to NSLDS (i.e., contains no errors).


Once one of these events occurs, you should no longer extract that particular record when you create your Database Extract file.



Make Sure Your Changes Update NSLDS

If an error occurs when you submit a record to NSLDS, make sure you keep resubmitting it until NSLDS accepts it and loads it onto the database.


Do not simply assume that a record that passes Extract Validation will be loaded onto the NSLDS database. For that to happen, the record must pass the domain-, record-, and load-level edits that are part of the Load Process.

Let’s look at an example. When a borrower makes the final payment on an FFEL loan, perform the following actions:


  1. Extract the record from your database.


  1. Report the activity with a valid closed loan status code (see Appendix B–10).


  1. Include the record in your next submittal to NSLDS.


You should continue reporting this loan until it is accepted without errors by NSLDS. Then your guaranty agency should stop reporting on this loan and no longer include it in future Database Extract files.



      1. Past Period Change Records


Past Period Changes

When you develop a process to extract records from your agency’s database(s), be certain it includes the ability to identify and create PPC records in the Database Extract file. PPC records require the previously reported event date so that the specific posting can be corrected.


Appendix C identifies which attributes require this special transaction for proper correction.

Past Period Change (PPC) records enable you to correct reporting errors for events that are stored in NSLDS as history and therefore cannot be corrected by a Detail record. Use PPC records:


  1. To delete historical events that were reported in error (for example, an event reported for the wrong borrower)


  1. To correct historical events that cannot be adjusted simply by updating current data fields (for example, a previously reported loan status that should have been reported with another value at the time it was originally reported)


  1. To delete duplicate loans from NSLDS which were created in error.


PPC records can be added to the Database Extract file anywhere after the Header record, so you can easily append them to the file after extracting Detail records from your database.



    1. File Standards


Multiple Databases

Even if you have loan data stored in multiple databases, you must combine all the records you report into a single Database Extract file.

Each record in the Database Extract file must be in a 640-byte layout without carriage returns and line feeds between records. However, if you are a Windows user, you can leave carriage return and line feed combinations in the Database Extract file because DataPrep will strip them out before creating a Submittal file.


Database Extract files should be in the following formats:


  • Fixed-Length EBCDIC for mainframes running Z/OS LE

  • ASCII for PCs running Windows


You must combine all loan records you report on into a single Database Extract file, even if you have loan data stored in multiple databases.


As you extract Detail records, keep in mind the following considerations:


  • Once you create your Database Extract file, you must use the DataPrep software to validate it for submittal to NSLDS. Use the Extract Error report created by DataPrep to correct any errors in your database before the next time you create your Database Extract file. Do not correct errors by editing or otherwise altering the Database Extract file or any subsequent files created by DataPrep.


  • All data (including identifiers) must be reported until the record containing that data passes all associated NSLDS edits. Verify that a record has been loaded onto NSLDS by checking the Load Process Error report for errors against that record.


  • Because the Detail records in the Database Extract file concern individual loans, you must report (and update) all information at the loan level. This means, for example, that if you report on three loans for the same student and the loans were first reported with the wrong Date of Student’s Birth, you must update the New Date of Student’s Birth on each of the three loans.



    1. Field Standards

The standards for populating the fields of your Database Extract file are as follows:


  • Character fields can contain letters, numbers, or blanks.


  • Numeric fields must contain numbers only. Blanks, alpha, or other characters will cause errors.


  • Date fields must contain eight digits, be valid dates, and appear in the format CCYYMMDD (for example, 19990131 for January 31, 1999), where:


  • CC = 2 digits for the century

  • YY = 2 digits for the year

  • MM = 2 digits for the month

  • DD = 2 digits for the day


  • A valid date is any acceptable calendar date. Invalid dates would be dates such as February 30, February 29 of a non-leap year, or September 31.


  • NSLDS does not accept cents in amount fields. Dollar and cents amounts should be rounded to the nearest dollar.


Appendix A describes the default values accepted by character, numeric, and date fields.


Appendix B contains a complete account of the various codes you will need to fill some fields in the Database Extract file.



      1. Loans Assigned to the Dept of ED.

All assigned loans are to be assigned at the loan level—not the disbursement level—and should not be rolled up within or across programs. You should keep in mind that:


  • Generally, claims are paid to the lender at the loan level. The loan level detail reported to DCS should correspond to what had been originally reported to NSLDS.


  • You may create a single account or record to maintain multiple loans for a single borrower on your system. This roll up of multiple loans does not correspond to the method by which the individual loans were reported to NSLDS.


  • You must confirm that loans have been successfully reported to NSLDS, without pending unresolved errors, before the loans may be assigned to DCS.


  • When loan level detail is reported to NSLDS for such items as loan balances and collections, you may prorate the reported amounts.


  • When rolled up loans have been reported to DCS as a subrogation submittal, they must be assigned to DCS and reported to NSLDS at the individual loan level.


  • Once the loans have been successfully assigned to DCS (the loan is not listed on a Debt Management Collection System (DMCS) error/reject report and has been listed on the DMCS assignment acceptance report), DMCS will begin reporting to NSLDS. You must cease reporting the loans or payment activity to NSLDS.


  • In order for NSLDS to transfer the GA’s responsibility to DCS, DMCS loan identifiers must match the identifiers that the GA provided to NSLDS. To avoid creating a duplicate record or causing the loans to error out of the system, these identifiers must match. If you reported loans to NSLDS at the loan level, but subsequently report to DCS as a rolled up account or at the disbursement level, these identifiers will not match. Under these circumstances NSLDS cannot transfer the GA responsibility for the underlying loans to DCS.


  • In certain conditions, the borrower may have defaulted loan records at both DCS and the GA.


To prevent these kinds of exceptions:


  • Always assign at the original loan level.


  • Assign the entire loan and not disbursements.


  • Ensure that the loans were successfully reported to NSLDS before subrogation.


  • Ensure that the loan identifiers reported to NSLDS are the same as the identifiers given to DCS.


  • Ensure that the loans are accepted by DCS, have been acknowledged on their confirmation report, and have not been listed as a reject.



    1. Updating Identifier Data

After NSLDS has successfully loaded data from your guaranty agency for the first time, thus completing the Initial Population, processing rules apply to any subsequent attempts to update or change the data that was loaded. These rules are designed to maintain the integrity of the data in NSLDS.


There are two sets of rules governing changes to data in NSLDS. One governs changes to the fields that contain loan identifier data; the other governs changes to the fields than contain non-identifier data.



      1. Loan and Student Identifiers


Loan Identifiers

  • Student’s SSN

  • Date of Student’s Birth

  • Student’s First Name

  • Type of Loan

  • Date of Guaranty

  • Indicator of Separate Loan

  • Code for Original School

  • PLUS Borrower’s SSN

Loan identifiers are the values contained in positions 4–60 of Detail or Past Period Change records. They uniquely identify a loan, distinguishing it from the millions of other loans stored in NSLDS. Although loan identifiers appear on both Detail and PPC records, you must use a Detail record to change them.


A particularly important subset of loan identifiers is made up of student identifiers, which uniquely identify a student as loan identifiers uniquely identify a loan.


Figure 6–1 lists the fields that constitute the loan identifier portion of a Detail record and which of them also serve as student identifiers.


Field

Position

Type

Student’s Social Security Number

4–12

Loan/Student Identifier

Date of Student’s Birth

13–20

Student Identifier

Student’s First Name

21–32

Student Identifier

Type of Loan

33–34

Loan Identifier

Date of Guaranty

35–42

Loan Identifier

Indicator of Separate Loan

43

Loan Identifier

Code for Original School

44–51

Loan Identifier

PLUS Borrower’s Social Security Number

52–60

Loan Identifier

Figure 6–1, Loan and Student Identifiers



Student Identifiers

  • Student’s SSN

  • Date of Student’s Birth

  • Student’s First Name

Section 9.4.1 presents an overview of how NSLDS goes about matching the identifiers for newly submitted loan records against student and loan information already in the NSLDS database. The Identifier Match Criteria used in that process are described in detail by the entry for the Student’s Social Security Number field in the Data Dictionary (Appendix A).



      1. The Identifier Change Process


Identifier Change Process

Changing identifier information without submitting full sets of both original loan identifiers and new loan identifiers can create duplicate loan records that compromise the data of NSLDS and cause students to be denied Title IV aid to which they are entitled.

You must use the identifier change process to update loan identifier data already loaded on NSLDS. Failure to follow this process can create duplicate loan records that compromise the data integrity of NSLDS and can cause students to be denied Title IV aid to which they are entitled.


Because the entire string of information contained in the identifier fields is needed to singularly identify a loan, loan identifiers are processed as a block. When you update one identifier, you must reconfirm the values of the other identifiers. To this end, you must supply a complete set of new identifiers.


To update identifiers, the Detail record must contain the identifier values currently loaded on NSLDS in the original identifier fields (positions 4–60). Then use the new identifier fields (positions 63–119) on the same record to report changes. Whenever you update one or more identifiers, you must fill in all the new identifier fields, regardless of whether the values in them are new ones or ones that you have been reporting all along.



New Loan Identifiers

  • New Student’s SSN

  • New Date of Student’s Birth

  • New Student’s First Name

  • New Type of Loan

  • New Date of Guaranty

  • New Indicator of Separate Loan

  • New Code for Original School

  • New PLUS Borrower’s SSN

The new loan identifier fields are:


  • New Student’s Social Security Number

  • New Date of Student’s Birth

  • New Student’s First Name

  • New Type of Loan

  • New Date of Guaranty

  • New Indicator of Separate Loan

  • New Code for Original School

  • New PLUS Borrower’s Social Security Number


Figure 6–2 gives an example of how to update identifier information on a loan that currently exists in the NSLDS database.


Assume that the following loan information currently exists on the NSLDS database:


  • Student’s Social Security Number = 111223333

  • Date of Student’s Birth = 19600508

  • Student’s First Name = Robert

  • Type of Loan = SF

  • Date of Guaranty = 19910903

  • Indicator of Separate Loan = A

  • Code for Original School = 00876500

  • PLUS Borrower’s SSN = 999887777


Then you discover that the Type of Loan/ code is incorrect. To update the erroneous identifier, submit the data exactly as shown above in positions 4–60 of the record and, at the same time, also report the following values in positions 63–119 of the record:


  • Student’s Social Security Number = 111223333

  • Date of Student’s Birth = 19600508

  • Student’s First Name = Robert

  • Type of Loan = SU

  • Date of Guaranty = 19910903

  • Indicator of Separate Loan = A

  • Code for Original School = 00876500

  • PLUS Borrower’s SSN = 999887777


Note: Only the Type of Loan was changed. All other values must be resubmitted as before.

Figure 6–2, How to Update Loan Identifier Data



      1. Updating Identifiers on Multiple Records

Remember that all information on NSLDS, including identifier information, must be updated at the loan level. This means that your Database Extract file must contain a separate Detail record, with full sets of old and new identifier data, for each loan record whose identifiers you want to update. This is the case even if you are making the same change—typically a change to student identifiers—to a number of loans.


After you submit the updated information to NSLDS, review the Load Process Error report to see that all the Detail records containing the updates were loaded into NSLDS. If any records erred out, correct and resubmit them with both the original loan identifiers and new loan identifiers until they load successfully.



    1. Updating Non-Identifier Data

The process for updating loan identifier data is described in Section 6.5. A completely different set of rules applies when you report new data in fields that are not part of the loan identifier.


To follow those rules, you must answer two questions:


  1. Is the field you want to update one for which NSLDS keeps history? (See Figure 6-7 for a list of fields for which history is kept.)


  1. If NSLDS keeps history for the field, are you trying to update the current value of the field or an earlier historical value?


Depending on how you answer these two questions, you face three possible scenarios:


  1. History Is Not Kept for the Field—In this case, the new data should be captured by your normal extract process and included in your regular submittal as part of the Detail record for that loan. You do not have to do anything special to report the new value to NSLDS. As long as the new value passes all applicable edits, it will be loaded onto NSLDS.


  1. History Is Kept for the Field, and You Are Updating the Current Value for That Field—In this case, the new data should be captured by your normal extract process and included in your regular submittal as part of the Detail record for that loan. You do not have to do anything special to report the new value to NSLDS. As long as the new value passes all applicable edits, it will be loaded onto NSLDS.


  1. History Is Kept for the Field, and You Are Trying to Update an Historical Value for That Field—In this case, create a Past Period Change record to report the new data.



      1. What NSLDS Does

        1. How NSLDS Creates History

When NSLDS updates a field for which history is not kept, the updated value becomes the current value and the old current value is discarded by the system. When NSLDS updates a field for which history is kept, the updated value becomes the current value and the old current value becomes the historical value. As further updates occur, each current value becomes, in turn, an historical value, and all the historical values are stored, in order, as history for that field.


Figure 6–3 and Figure 6–4 will help illustrate how history is created as part of the update process.


In Figure 6–3, the NSLDS database contains a record for Loan X that has been loaded into the database but never updated. Each data element for the loan (A, B, C, and D) has the same value it did when the loan was first loaded onto the database; those are the current values A1, B1, C1, and D1.


The data provider then sends NSLDS a Submittal file that contains updates to two of the fields for Loan X. Those updates are denoted by B2 and D2. The updates pass all the relevant edits and are loaded onto the database. Because history is kept for field D but is not kept for field B, the following occurs:


  • The current value of field B is updated to B2, and the old current value B1 is discarded.


  • The current value of field D is updated to D2, and the old current value is stored in history as D1.


Figure 6–3, NSLDS Update (1 of 2)


In Figure 6–4, the data provider sends another Submittal file to NSLDS. This time, the Submittal file contains updates to fields A, C, and D. Those updates are denoted by A2, C2 and D3. The updates pass all the relevant edits and are loaded onto the database. Because history is kept for fields A and D but not for C, the following occurs:


  • The current value of field A is updated to A2, and the old current value is stored in history as A1.


  • The current value of field C is updated to C2, and the old current value is discarded.


  • The current value of field D is updated to D3, the old current value is stored in history as D2 (which is also part of the prior event), and the original current value is stored in history as D1.


D1 is now strictly history and can only be changed by a PPC record.


Figure 6–4, NSLDS Update (2 of 2)



        1. Events


Events

Events are made up of keys and associated values. Keys and values are treated as if they were linked because they give each other meaning. For example, a Date of Loan Status is not meaningful without an accompanying Code for Loan Status. Together they describe a discrete Loan Status event.


Events can be classified as current, prior, or history.

While history is stored for some fields that are not part of events, the fields that can be updated by a PPC record are part of events.


An event is made up of a key, usually a date, and one or more associated values. The key and values are linked together because they give each other meaning. For example, a Date of Loan Status is not meaningful without an accompanying Code for Loan Status. Together they constitute a discrete event, Loan Status.


Notice in Figure 6–3 and Figure 6–4 that the event immediately preceding the event that created the current value in a field for which history is kept is known as the prior event. It can be updated either by a PPC record or by a Detail record, but only if the purpose of the Detail record is to delete the current value for the field and reinstate the value of the prior event as the current value.



        1. How NSLDS Updates Current Events

Figure 6–5 shows what happens when you attempt to update a current event (key and values) using a Detail record.


Case

When the Key (Usually Date)

When Value(s)

NSLDS Does This

1

Stays the same.

Changes to new value.

Updates the value associated with the current event.

2

Changes to earlier date not before the date of the prior event.

Stays the same.

Updates the date associated with the current event.

3

Changes to a later date.

Stays the same.

Updates the date associated with the current event.

4

Changes to a date before the date of the prior event.

Stays the same.

Returns a date sequence error and does not update the record.

5

Changes to an earlier date, but one still after the date of the prior event.

Changes to new value.

Updates the date and value fields associated with the current event.

6

Changes to the same date as the prior event stored on NSLDS.

Stays the same.

Deletes the current event, and the prior event becomes the current event. Updates with value.

7

Changes to the same date as the prior event stored on NSLDS.

Changes to a new value.

Deletes the current event, and the prior event becomes the current event. Updates with values.

8

Changes date to default value (zeros), where there is no previous event in history, and the field being changed is not part of a loan.

Changes to default value (zeros for numeric field, blanks for character field).

Deletes the current event.

9

Changes date to default value (zeros), and there is a previous event in history.

Changes to default value (zeros for numeric field, blanks for character field).

Returns a date sequence error and does not update the record.

10

Changes date to default value (zeros), where there is no previous event in history, and the record being changed is a loan or student status event.

Changes to default value (zeros for numeric field, blanks for character field).

Returns an error and does not update the record. (Deletion of last loan or student status is not allowed.)

11

Changes to a later date.

Changes to new value.

Creates a new event on NSLDS, which becomes the current value. What had been the current event now becomes prior event/history.

Figure 6–5, Updating a Current Event


Notice what happens if, as in Case 4, you attempt to change a current key (date) so it is earlier than the key (date) of the prior event. This illustrates one of the two things you must keep in mind when updating events, whether you are updating their current values or historical values:


  1. You cannot change the chronological order of events stored in history. That is, you cannot re-date an event (for example, the event of which data element D2 in Figure 6–4 is part) so that it predates an event that occurred before it (D1) or postdates an event that occurred after it (D3).


  1. You cannot re-date events so they overlap in time.


Cases 6 and 7 illustrate the prior event exception. Normally, an historical event can only be modified by a PPC record. However, you can delete a current event and update the values of what was the prior event using a Detail record. Do this only when you want to delete the current event and make the old prior event the current event. If, on the other hand, you want to change some value of the prior event without deleting the current event, you must use a PPC record.



        1. How NSLDS Updates Historical Events

Figure 6–6 shows what happens when you attempt to update the various parts of an historical event (keys and values) using a PPC record.


Case

When the Key

When Value(s)

NSLDS Does This

1

Stays the same.

Provides defaults (zeros or blanks, as per record layout specifications).

Deletes event.

2

Stays the same.

Provides new value.

Updates value if it passes validation edits.

3

Changes to a new date within the range of acceptable dates.

Stays the same or changes to default value(s).

Updates date to new date, keeps existing value(s).

4

Changes to a new date within the range of acceptable dates.

Provides new value(s).

Updates date, and value if it passes other edits.

5

Changes to a new date not within the range of acceptable dates.

Stays the same or changes to default value(s).

Change not accepted. Date Sequence Error is reported on Load Process Error report.

6

Changes to a new date not within the range of acceptable dates.

Provides new value(s).

Change not accepted. Date Sequence Error is reported on Load Process Error report.

Figure 6–6, Updating Historical Events



      1. What You Do

        1. Does NSLDS Keep History for the Field?

To update a loan record on NSLDS successfully, you must be able to answer the two questions posed in Section 6.6:


  1. Is the field one for which NSLDS keeps history?


  1. If NSLDS does keep history for the field, are you trying to update the current value for the field or an historical value?


To answer the first question, check Figure 6–7 or the History Kept box for the field in the Data Dictionary (Appendix A).


History Kept

History Not Kept

Amount of Cancellation

Amount of Guaranty

Amount of Claim Paid to Lender

Amount of Outstanding Accrued Interest Balance

Amount of Disbursement

Amount of Outstanding Principal Balance

Amount of Ending Balance on Claims of Other Fees

Code for Originating FFEL Lender

Amount of Guaranty Agency Bankruptcy Claim Refunds

Date Enrollment Period Begins

Amount of Guaranty Agency Interest Collections

Date Enrollment Period Ends

Amount of Guaranty Agency Principal Collections

Date Entered Repayment (Date of Maturity)

Amount of TOP Interest Collections

Date of Outstanding Accrued Interest Balance

Amount of TOP Principal Collections

Date of Outstanding Principal Balance

Amount of Refund on Claims

Date of PLUS Borrower’s Birth

Amount of Refund From School to Lender According to Lender

Indicator of Lender-of-Last-Resort Loan

Amount of Reinsurance Claim Requested

Indicator of Origination Fee Payer

Amount of Supplemental Claim Requested

Indicator of Subsidy

Amount of Supplemental Pre-Claims Assistance Payment

Interest Rate

Amount Repurchased

PLUS Borrower’s First Name

Claim Reason for Guaranty Agency Claim

PLUS Borrower’s Middle Initial

Claim Reason for Lender Claim

PLUS Borrower’s State of Residence

Code for Current Holder Lender

Reinsurance Reimbursement Rate

Code for Current School

Student’s Academic Level

Code for Enrollment Status

Student’s Driver’s License Number

Code for Guaranty Agency

Student’s Driver’s License State

Code for Loan Status

Student’s Middle Initial

Code for Original School

Type of Interest Rate

Code for Servicer

Students DOB

Date Claim Paid


Date Deferment Starts


Date Deferment Stops


Date Enrollment Status Effective


Date Guaranty Transferred


Date Loan Sold


Date of Anticipated Completion


Date of Cancellation


Date of Disbursement


Date of Guaranty Agency Bankruptcy Claim Refunds


Date of Guaranty Agency Principal / Interest Collections


Date of TOP Principal / Interest Collections


Date of Loan Status


Date of PCA/Supplemental PCA Flag


Date of Refund on Claims


Date of Refund to Lender


Date of Servicer Responsibility


Date of Supplemental Pre-Claims Assistance Payment


Date Reinsurance Claim Filed


Date Reinsurance Claim Paid


Date Repurchased


Date Supplemental Claim Requested


Indicator of Rehabilitated Loan


PLUS Borrower’s Last Name


PLUS Borrower’s Social Security Number


PLUS Borrower’s Social Security Number Indicator


Pre-Claims Assistance (PCA) / Supplemental PCA Flag


Student’s First Name


Student’s Last Name


Student’s Social Security Number


Student’s Social Security Number Indicator


Type of Deferment


Figure 6–7, Fields and History


If history is not kept for the field you want to update, the update should be caught by your normal extract process and submitted to NSLDS in a Detail record without any special effort on your part. As long as the update passes all edits, it will be loaded onto NSLDS.


If, on the other hand, history is kept for the field you want to update, you must know whether you are updating a current value or an historical value.



        1. Are You Updating a Current Value or an Historical Value?


Changing History

When data is submitted to NSLDS, the system first processes Detail records, then PPC records. For this reason, if you want to change historical information on a loan whose identifiers are also being modified at the same time, the PPC record must refer to the new identifiers, not the old ones.

Most of the updates you submit to NSLDS will be to current values. This is as true for fields for which history is kept as it is for fields for which history is not kept. So even if history is kept for the field you want to update, you will normally be updating the current value for that field. If that is the case, the update should be caught by your normal extract process and submitted to NSLDS on a Detail record without any special effort on your part.


On the other hand, you will sometimes know you want to update an historical value because you are aware that a mistake was made when reporting on an event prior to the event that supplied the current values for a field.


More often, you will discover that you want to update an historical value because of the following sequence:


  1. You submit a change to a current value on a Detail record, but it errs out of NSLDS.


  1. When you check your Load Process Error report, you discover that the change you submitted was valid, but that it conflicted with some other value stored in history on NSLDS.


Depending on the nature of the change you want to make, you may need to know more about the historical values already on NSLDS.



        1. Checking History Online

To learn the historical values associated with specific events, view the loan record detail which can be accessed through the NSLDS website (www.nsldsfap.ed.gov). After you log onto the site, retrieve the student and select the loan detail button of the loan in question.


        1. Past Period Events

Past Period Change records update events stored in history on NSLDS. Events are made up of two components:


  • The key that identifies the event

  • The associated value(s) that describe the event


You can use PPC records to update the following events:


Event

Key

Associated Values

Bankruptcy Claim Refund

Old Date of GA Bankruptcy Claim Refunds

New Date of GA Bankruptcy Claim Refunds
New Amount of GA Bankruptcy Claim Refunds

Cancellation

Old Date of Cancellation

New Date of Cancellation
New Amount of Cancellation

Collection From Borrower

Old Date of GA Principal / Interest Collections

New Date of GA Principal / Interest Collections
New Amount of GA Interest Collections
New Amount of GA Principal Collections

Current School

Old Code for Current School

New Code for Current School

Deferment

Old Date Deferment Starts

New Date Deferment Starts
New Date Deferment Stops
New Type of Deferment

Disbursement

Old Date of Disbursement

New Date of Disbursement
New Amount of Disbursement

Enrollment Status

Old Code for Current School
Old Date Enrollment Status Effective

New Code for Current School
New Date Enrollment Status Effective
New Code for Enrollment Status

Holder Lender

Old Code for Current Holder Lender
Old Date Loan Sold

New Code for Current Holder Lender
New Date Loan Sold
New Indicator of Origination Fee Payer

Insurance Claim Payment

Old Date Claim Paid

New Date Claim Paid
New Claim Reason for Lender Claim
New Amount of Claim Paid to Lender

Insurance Claim Refund

Old Date of Refund on Claims

(formerly Old Date of Refund from Lender on Claims)

New Date of Refund from Lender on Claims
New Amount of Refund on Claims(formerly New Amount of Refund from Lender on Claims)

Lender Servicer

Old Date of Servicer Responsibility

New Date of Servicer Responsibility
New Code for Servicer

Loan Status

Old Date of Loan Status

New Date of Loan Status
New Code for Loan Status

PCA / SPA Request

Old Date of PCA / SPA Flag

New Date of PCA / SPA Flag
New PCA / SPA Flag

Refund to Lender

Old Date of Refund to Lender

New Date of Refund to Lender
New Amount of Refund from School to Lender According to Lender

Reinsurance Claim Payment

Old Date Reinsurance Claim Requested

New Date Reinsurance Claim Requested
New Date Reinsurance Claim Paid
New Claim Reason for GA Claim
New Amount of Reinsurance Claim Requested
New Reinsurance Reimbursement Rate

Repurchase

Old Date Repurchased

New Date Repurchased
New Indicator of Rehabilitated Loan
New Amount Repurchased

SPA Payment

Old Date of Supplemental Pre-Claims Assistance Payment

New Date of Supplemental Pre-Claims Assistance Payment
Amount of Supplemental Pre-Claims Assistance Payment

Supplemental Claim Request

Old Date Supplemental Claim Requested

New Date Supplemental Claim Requested
New Amount of Supplemental Claim Requested

TOP Offset Collection

Old Date of TOP Offset Principal / Interest Collections

New Date of TOP Offset Principal / Interest Collections
New Amount of TOP Offset Interest Collections
New Amount of TOP Offset Principal Collections

Transfer

Old Date Guaranty Transferred

New Date Guaranty Transferred

Figure 6–8, Events, Keys, and Values



        1. Creating Past Period Change Records


Old and New

When a PPC field name starts with the word Old (for example, Old Date of Loan Status) you must report the exact value already contained in the field you are changing. When the PPC field name says New (for example, New Date of Loan Status), you report the new value you want that data element to contain.

Past Period Change records must contain the following elements:


  • A complete set of loan identifiers


  • The key that enables NSLDS to identify the event to be updated


  • Any new values with which you want to update the event


Only report the loan identifiers, the key, and any new values for the event you want to change. Use default values for fields that you are not changing. There is no need to fill all the Old/New fields as you would for changes to loan identifiers.


For PPC record layouts and detailed instructions explaining how to apply specific updates to each PPC event, see Appendix C.



        1. Changing Event Dates

Updating an event key normally involves updating a date. There are two important things to remember when making date changes with a PPC:


  1. You may not change the chronological order of events contained in history. Do not re-date an event so it predates one that occurred before it or postdates one that occurred after it.


  1. You may not change the date of an event so that it equals the date of a pre-existing event. For example, if there is a loan status effective date of 3/1/98, you cannot correct another loan status effective date to 3/1/98.


To change a date that is the key to an event, send NSLDS a PPC record containing the loan identifiers, the “Old” date that serves as the key, and the “New” date with which you want to update NSLDS.


To change a date that is an event value, send NSLDS a PPC record containing the loan identifiers, the event key stored in NSLDS, and the new date with which you want to update NSLDS.



          1. Example

The following is an example of a valid change of key date in a Loan Status event.


In this example, the Date of Loan Status (key) is changed from April 1, 1994 to March 1, 1995. Notice that it was not necessary to provide the Code for Loan Status (value) associated with the April 1, 1994 event because it did not change.


For simplicity, here and in the examples that follow, loan identifiers are represented by Loan XYZ, when in fact they consist of all the information contained in positions 4–60 of the loan record.


Loan Identifiers

Old Date of Loan Status

New Date of Loan Status

New Code for Loan Status

Loan XYZ

19940401

19950301

BLANKS



        1. Changing Event Values

To change the value(s) associated with an event, send NSLDS a PPC record containing the loan identifiers, the event key stored in NSLDS, and any new value.



          1. Example

In this example, the Code for Loan Status associated with the April 1, 1994 Loan Status is changed to RP, so the New Code for Loan Status will replace the former value for the event. Since the date of the event is not changing, it is not necessary to provide a New Date of Loan Status.


Loan Identifiers

Old Date of Loan Status

New Date of Loan Status

New Code for Loan Status

Loan XYZ

19940401

ZEROS

RP


        1. Changing Both Date and Value

To change both the key date of the event and associated data, send a PPC record containing the loan identifiers, the event key (date) stored in NSLDS, the new key (date), and the new value.



          1. Example 1

Assume the following values for a series of Loan Status events exist on the NSLDS database:


Date

Code

02/01/98

ID

03/01/98

RP

04/01/98

DA


If you want to correct the 02/01/98 Date of Loan Status to 02/02/98 and the Code for Loan Status from ID to FB, use the following PPC:


Loan Identifiers

Old Date of Loan Status

New Date of Loan Status

New Code for Loan Status

Loan XYZ

19980201

19980202

FB


The New Deferment End Date contains the default value 00000000 because the value isn’t being changed.



          1. Example 2

If you want to change the date of a Loan Status event from April 1, 1994 to March 1, 1995 and the Code for Loan Status to RP, use the following PPC:


Loan Identifiers

Old Date of Loan Status

New Date of Loan Status

New Code for Loan Status

Loan XYZ

19940401

19950301

RP



        1. Deleting Historical Data

To delete an event, submit a PPC record that contains the loan identifiers and event key stored in NSLDS, along with default values (given in the PPC record layouts in Appendix C) in all the New fields.



          1. Example

To delete a Loan Status event from history, use the following PPC record:


Loan Identifiers

Old Date of Loan Status

New Date of Loan Status

New Code for Loan Status

Loan XYZ

19940401

ZEROS

BLANKS



    1. Copy Your Database Extract File to the Extract Directory

When you have created a Database Extract file that meets the standards outlined in this chapter, you must copy it to DataPrep’s Extract folder (C:\DataPrep-GA\Extract) and name it extract.ff. Extract Validation will fail if PC DataPrep does not find a file named extract.ff in the Extract folder.



  1. Extract Validation and the Delta Process

Once you have created your Database Extract file and copied it to the Extract folder (C:\DataPrep-GA\Extract), you are ready to run Extract Validation and the Delta Process. These tasks are performed entirely by DataPrep.



    1. Extract Validation

In the Extract Validation process, DataPrep first examines your Database Extract file to make certain its format is acceptable. DataPrep checks for a proper header record, 640-byte record lengths, and matching guaranty agency code. These are called file-level edits.


If the header format is not correct, DataPrep cannot continue the process, and an error message appears informing you that there was a header error and that processing was aborted. The Extract Validation process will also abort if any Detail or PPC record has a guaranty agency code that does not match the Header record guaranty agency code.



Domain-Level Errors

There are four kinds of domain-level errors:


  1. Numeric Field Errors—Character other than a number in a field requiring all numbers

  2. Invalid Date Errors—A date that does not exist on a calendar or is not zeros

  3. Missing Identifiers in one or more loan identifier fields

  4. Missing New Identifiers on records with identifier changes

If your Database Extract file passes the file-level edits, DataPrep performs domain-level edits by examining all Detail and PPC records in the file to ensure that each data element meets domain requirements (see box). If the percentage of domain errors exceeds the threshold levels set by ED, DataPrep will issue an error message informing you that you have exceeded the threshold levels and that no Submittal file was created. All domain-level errors are noted in an Extract Error file from which you can create an Extract Error report. If your Database Extract file contains too many domain-level errors, use this report to correct your database or extract program. Then create a new Database Extract file and rerun Extract Validation.


If your Database Extract file passes the file-level edits and the percentage of domain errors is below the maximum threshold levels established by NSLDS, DataPrep creates a Validated Extract file that then goes through the Delta Process.



Successful Extract Validation

For Extract Validation to create a Validated Database Extract file, your Database Extract file must not contain any file-level errors, and its percentage of domain-level errors must be below the thresholds established by ED.

Extract Validation produces three output files:


  1. Extract Validation Log File (extrlog.ff)—A file containing a summary of the data processed, including the number and percent of domain errors, file record counts, open loan amount totals, process results, and processing time. The file is used to produce an Extract Validation Log report.


  1. Extract Error File (extrerr.ff)—A file from which you can create a report listing all domain errors. It is created only if the Database Extract file passes file-level edits.


  1. Validated Extract File (valextr.ff)—A file containing no file-level errors and a percentage of domain-level errors below the threshold levels established by ED. This file serves as input to the Delta Process, which compares it to the Prior Validated Extract file to produce the Submittal file.



      1. Edits Performed During Extract Validation

DataPrep performs two sets of edits during Extract Validation:


  1. File-level edits

  2. Domain-level edits


Figure 7–1, DataPrep Error Path


        1. File-Level Edits

File-level edits check whether the Database Extract file is a legitimate file with the correct Header record, 640-byte records, and a guaranty agency code in each Detail or PPC record that matches the code in the Header record. If DataPrep detects any one of these file-level errors, the Extract Validation process aborts and an error message, with a description of the error, appears on the screen. If this happens, you must correct your database and/or extract process and create a new Database Extract file. You would then rerun Extract Validation. See Appendix B–16 (PC users) or B–15 (OS 390/LE users) for a complete list of all the file-level and Header record errors that cause Extract Validation to abort.



        1. Domain-Level Edits


Domain Error Rate

DataPrep validates the entire record and can detect multiple domain-level errors on a single input record. The error rates are calculated by DataPrep based on the number of records with one or more errors, not on the total number of errors detected.

Domain-level edits check for four kinds of errors:


  • Numeric Field Errors—A character other than a number in a field requiring all numbers


  • Invalid Date Errors—A date that does not exist on a calendar and is not all zeros


  • Missing Identifiers in one or more loan identifier fields


  • Missing New Identifiers on records with identifier changes


If the percentage of the records with these errors exceeds the threshold levels established by ED, DataPrep will not create a Validated Extract file and will not run the Delta process to create the Submittal file. You must correct your database and/or extract process, create a new Database Extract file, and rerun Extract Validation.


      1. Extract Validation on a PC


Naming the Extract File

Remember that your Database Extract file must be named extract.ff in order for DataPrep for Windows to locate and process it.

Before you can run Extract Validation, you must perform the following tasks:


  • Install DataPrep and define the directory paths for DataPrep’s data files (Section 5.1.1)


  • Create a Database Extract file named extract.ff and copy it to the Extract folder (Chapter 6)


  • Copy the most recent TEF file to the Current folder.


For instructions on receiving the TEF file from NSLDS, see Section 8.2. Once you have a current TEF file, use Windows Explorer or DataPrep’s File Transfer utility (Section 5.2.4) to copy it to your Current folder.


Once you have performed these tasks, you are ready to run Extract Validation.


  1. From the DataPrep Main Menu, click Extract Validation.


Figure 7–2, DataPrep Main Menu with Extract Validation Selected



  1. File Date

    Note that the date a file was created or last modified appears on the right side of the Extract Validation dialog box. This is to help you make sure you are using the right Database Extract file.


    If you click on the blue plus sign next to the file date, the File Information Dialog Box appears, showing the date and time the file was last modified and the number of bytes in the file.

    The Extract Validation dialog box appears.


Figure 7–3, Extract Validation Dialog Box


  1. Select Validation Only as the Process Option.


  1. If you click any of the plus signs on the far right next to the file date, the File Information dialog box appears. This box shows the file name, the date and time the file was created or last modified, and the number of bytes in the file.



  1. Click Exit to return to the Extract Validation dialog box.


  1. Click Run.


    While Extract Validation Is in Progress

    While Extract Validation is in progress, you can use other software to perform tasks. When Extract Validation is done, the Extract Validation Process message box will show that 100% of the process was completed.

    Once Extract Validation begins, the Extract Validation Process dialog box appears, showing you how much of the process is complete. While Extract Validation is in progress, you can close the Extract Validation dialog box and perform other DataPrep tasks. In addition, you can use other software to perform tasks while Extract Validation runs. If you decide to terminate Extract Validation before it is complete, return to the Extract Validation dialog box and click Stop.



Halting Extract Validation

Once you have started to run Extract Validation, you cannot stop it from the Extract Validation Process dialog box.


If you want to stop the Extract Validation process before it has completed, you must return to the Extract Validation dialog box and click Stop.

When processing is complete, the Extract Validation Process dialog box shows a Processing Status of 100% and displays information about the Extract Validation process that is repeated in the Extract Validation Log report.


Figure 7–4, Extract Validation Process Dialog Box


Once you are satisfied that Extract Validation has run successfully, click Close to return to the Extract Validation dialog box. Then click Exit to return to the DataPrep Main Menu. From there you have several options, including generating reports.



        1. Using the Extract Validation Log Report

Section 10.1.1 explains how to view and print the Extract Validation Log report. This report repeats the information displayed by the Extract Validation Process dialog box when Extract Validation is complete. Check this report to verify that the Validated Extract file created by Extract Validation contains data that accurately reflects the contents of your database.


The Extract Validation Log report contains the following information:


  • Version and release numbers for DataPrep

  • When Extract Validation began

  • Whether Extract Validation was successful and what to do next

  • GA Code

  • Extract Date

  • Record counts for the Database Extract file

  • Number of Detail records

  • Number of PPC records

  • Counts and percentages of domain-level errors

  • Date/numeric errors

  • Identifier errors

  • New identifier errors

  • Totals for open loans

  • Number of open loans

  • Amount of guaranty

  • Amount of cancellation

  • Amount of Disbursement

  • Amount of school refund

  • Amount of outstanding principal balance

  • Amount of accrued interest balance

  • Amount of other fees

  • Amount of claim paid to lender

  • Amount of reinsurance claim requested

  • Amount of GA principal collections

  • Amount repurchased


The record counts for the Database Extract file are useful when you do reasonability checks. Look, in particular, for unusually large changes in the number of Detail records from one submittal to the next.



Error Numbers

Remember that DataPrep calculates the number of records containing errors if there are multiple errors in a single record, not the total number of errors (which could be considerably higher).

DataPrep totals the number of records that contain domain-level errors and the percentage they represent of the records in the Database Extract file. If the percentage of the records with these errors exceeds the threshold levels established by ED, DataPrep will not create a Validated Extract file and will not run the Delta process to create the Submittal file. You must correct your database and/or extract process, create a new Database Extract file, and rerun Extract Validation.


          1. Extract Validation Is Successful


Checking Reasonability

The Extract Validation Log report will tell you whether the Extract Validation process was successful. If it was, compare the report with reports from prior Validations to make sure the number of Detail records and totals for open loans are reasonable.


Large changes in the number of Detail records or totals for open loans could indicate that you have duplicated records or extracted records incorrectly.

If your Database Extract file processes successfully, the Extract Validation Log report states:


Figure 7–5, Successful Extract Validation


Compare this report to the reports for prior Extract Validation processes to make sure the numbers in the Validated Extract file are reasonable. In particular, look at the following:


  • Number of Detail Records

  • Number of Open Loans

  • Amount of Guaranty

  • Amount of Disbursement

  • Amount of Outstanding Principal Balance


Large, unexplained changes in any of these figures could indicate that your Database Extract file contains flawed data, even though it processed successfully.



          1. Extract Validation Fails Because of File-Level Errors

If DataPrep detects a file-level error, it stops Extract Validation and does not create a Submittal file. The Extract Validation Log report announces that DataPrep has detected a file-level error and terminated Extract Validation. It also describes the error and suggests possible remedies.


Figure 7–6, Extract Validation Fails Because of a File-Level Error



What to Do When Extract Validation Is Halted

If Extract Validation failed because a file-level error caused the process to abort, check to see that you’ve used the correct Database Extract file, that it has a Header record, is in the proper format, and that the records are all 640 bytes in length.

Among the possible causes for a failed Extract Validation are the following:


  • No Header record

  • An incorrect format

  • Data that shifted because you inserted a space or a character

  • Records were not the required 640-byte length

  • Mismatch between the GA Code in a Detail record and the GA code in the Header record



          1. Extract Validation Fails Because of Domain Errors


Domain Error Threshold Levels

ED has set the threshold levels for domain errors at:


  • Combined Date and
    Numeric Field Errors 10%

  • Missing Identifier 5%

  • Missing New Identifier 5%


These percentages are subject to change at ED’s discretion.

If the percentage of domain-level errors in your Database Extract file exceeds the allowable threshold levels, the Extract Validation Log report states that no Submittal file was created and reports the number and percentage of domain-level errors.


Figure 7–7, Extract Validation Fails Because of Excessive Domain-Level Errors



What to Do When Your Domain Errors Are in Excess of a Threshold Level

If the percent of domain errors Extract Validation finds in the Detail and PPC records exceeds the threshold defined by ED, it rejects the whole Database Extract file.


The Extract Validation Log report contains your error rates. To learn more detail about what caused the errors, create an Extract Error report.

When you receive this message, you must correct the domain-level errors on your database so that the percentage of errors is acceptable. Use the Extract Error report to see what corrections must be made. But remember that the Database Extract file must be an exact reflection of your database, so you should correct all errors by updating your database, not by editing the Database Extract file or any file created by DataPrep.


There are a number of possible reasons for domain-level errors. Some of the following causes and corrections might explain yours:


  • Your Data Is Stored Incorrectly on Your Database—The solution is to correct the appropriate fields on your database. For example, if your database accepts six digit dates, correct it so it stores the eight digit dates required by NSLDS or make sure your extract process converts six digit dates to eight digits.


  • Your Extract Process Calculates Fields Incorrectly—Review and correct any programming logic in your extract process. For example, when you calculate Date Entered Repayment by adding one day to the end of the enrollment period, make sure you are not producing invalid dates such as February 29, 1999 (rather than the valid March 1, 1999).


  • Your Extract Process Only Picks up Changed Fields—Change your process to populate the other fields with the current data for those fields.



          1. TEF File Is out of Date

If your TEF file is more than 90 days old, DataPrep will display a message warning that the threshold error values it contains may be out of date. However, DataPrep will perform Extract Validation and create a Submittal file, assuming that your Database Extract file meets the other standards described in this manual.


Figure 7–8, TEF File Warning



    1. The Delta Process



Duplicate Records

If there are duplicate records in the current Validated Extract file, both records are written to the Submittal file. However, neither record will load onto the NSLDS database; instead, both will be written to the Load Process Error file.

The purpose of the Delta Process is to reduce the number of records you send to NSLDS by only including new or changed records in the Submittal file. The process compares each record in the current month’s Validated Extract file (valextr.ff) to the prior month’s Validated Extract file, called the Prior Validated Extract file (priorextr.ff). Any Detail records that have been added, deleted, or changed from one Validated Extract file to the next are identified and written to the Submittal file (submit.ff), along with all forced records and Past Period Change records. The Submittal file then reflects the delta or changes in your database.


As part of the Delta Process, DataPrep creates a new Prior Validated Extract file from the current Validated Extract file. The old Prior Validated Extract file is either deleted or backed up, depending on how you set your Delta Process options (Section 5.2.2). In this manner, one month’s Validated Extract file becomes the next month’s Prior Validated Extract file.


The Delta Process produces three output files:


  1. Delta Log File (deltalog.ff)—A file produced during the Delta process that contains a summary of data processed such as file record counts, process results, and processing time. The file is used to produce a Delta Log report.


  1. Prior Validated Extract File (priorextr.ff)—This month’s Validated Extract file, to which you will compare next month’s Validated Extract file the next time you run the Delta Process.


  1. Submittal File (submit.ff)—The file you send to NSLDS. The Delta Process generates it by comparing the Validated Extract file to the Prior Validated Extract file.



      1. What Happens in the Delta Process


Records with Domain-Level Errors

Records with domain-level errors are written from the Validated Extract file to the Submittal file during the Delta Process. However, records with these errors do not update NSLDS and instead appear in your Load Process Error file.

DataPrep begins the Delta Process by reading the Header record in the Validated Extract file to make certain it is a Header record, that the file format is correct (640-byte record), and that the GA code and submittal dates are valid. If the file passes these file-level edits, DataPrep compares the identifiers for each Detail record in the Validated Extract file to the identifiers for the records in the Prior Validated Extract file.


  • If the identifiers for a validated extract record do not match a prior validated extract record, the record is identified as an add record and written to the Submittal file.


  • If the validated extract Record Type Indicator is “Z” (indicating a PPC record) or the Action Code is “F” (indicting a forced record), the record is written to the Submittal file.


  • If the identifiers match and the Record Type Indicator is “N” (a normal Detail record) or “Y” (a Detail record with domain errors), DataPrep performs a field-by-field comparison of the current and previous Detail records.


  • If it detects any changed data, the validated extract record is identified as a change record and written to the Submittal file. This is true regardless of whether the record contains any domain-level errors, although records with domain-level errors do not update NSLDS.


  • If it does not detect any changed data, the record is considered unchanged and is not written to the Submittal file.



Figure 7–9, The Delta Process


      1. The Delta Process on a PC

You can run the Delta Process with Extract Validation or separately. To run it separately, you must already have run Extract Validation and created a Validated Extract file (valextr.ff), which should be placed in the Current folder (C:\DataPrep-GA\Current).


To run the Delta Process, follow these steps:


  1. From the DataPrep Main Menu, click Extract Validation. The Extract Validation dialog box displays.


Figure 7–10, Extract Validation Dialog Box



  1. Rerun Current Month’s Delta Process

    When you select Rerun current month’s Delta Process as the Delta Processing Option, DataPrep automatically looks for your previous Prior Validated Extract file in the Backup folder. This saves you the effort of manually restoring that file to the Current directory. But it only works if you back up your Prior Validated Extract files (Section 5.2.2).

    Select Delta Only as the Process Option (Figure 7–10).


  1. If you want to rerun the current month’s Delta Process, select that as the Delta Processing Option. DataPrep will automatically look for this month’s Prior Validated Extract file in the Backup folder, rather than the Prior Validated Extract file in the Current folder that DataPrep created when you previously ran the current month’s Delta process.


Figure 7–11, Rerun Current Month’s Delta Process


  1. Click Run.


    While the Delta Process Is in Progress

    While the Delta Process is in progress, you can use DataPrep or other software to perform tasks. When the Delta Process is done, the Delta Process dialog box informs you that the process is complete.

    Once the Delta Process begins, the Delta Process dialog box appears, showing you how much of the process is complete. While Delta Process is in progress, you can close the Extract Validation dialog box and perform other DataPrep tasks. In addition, you use other software to perform tasks while the Delta Process runs. If you decide to terminate the Delta Process before it is complete, return to the Extract Validation dialog box and click Stop.


When the Delta Process is complete, the Delta Process dialog box shows a Processing Status of 100% and displays information about the process that is repeated in the Delta Log report.

Figure 7–12, Delta Process Dialog Box


Click Close to return to the Extract Validation dialog box. Then click Exit to return the DataPrep Main Menu. From there you have several options, including generating the Delta Log report.



        1. Using the Delta Log Report

Section 10.1.2 explains how to view or print the Delta Log report. This report repeats the information displayed by the Delta Process dialog box when the Delta Process is complete. Check this report to verify that the Submittal file created by the Delta Process contains valid data that will load onto the NSLDS database.


The Delta Log report contains the following information:


  • Version and release numbers for DataPrep

  • When the Delta Process began

  • Delta Process options

  • Delta run type

  • Validated Extract file (keep or not keep)

  • Back up Prior Extract

  • Submittal type

  • When the Delta Process finished sorting records on the Validated Extract File

  • Whether the Delta Process was successful and what to do next

  • Validated Extract File record counts

  • Records read

  • Detail records read

  • PPC records read

  • Submittal File record counts

  • Submittal records written

  • Duplicate records

  • Duplicate keys

  • Detail records forced

  • Detail records added

  • Detail records changed

  • PPC records

  • PPC deletes

  • When the Delta Process ended



          1. The Delta Process Is Halted


Halting the Delta Process

Once you have started the Delta Process, you cannot stop it from the Delta Process message box.


If you want to stop the Delta Process before it has completed, you must return to the Extract Validation dialog box and press Stop.

If you stop the Delta Process before it is complete, the Delta Log report states:


Figure 7–13, Halted Delta Process



          1. The Delta Process is Successful


What To Do When the Delta Process Is Successful

The Delta Log report will tell you whether the Delta Process was successful. If it was, before sending your Submittal file to NSLDS, compare the Delta Log with prior Delta Logs to make sure the number of records processed is reasonable.

If the Delta Process is successful, the Delta Log report states:


Figure 7–14, Successful Delta Process


Compare the summary data on this Log with the summary data on Delta Logs you ran in prior months to make sure the numbers are reasonable. Look at the number of records processed to make sure they are close to the numbers for prior Delta Process runs.


    1. Extract Validation and the Delta Process on a PC

Together, Extract Validation and the Delta Process produce six output files:


1 Extract Validation Log File (extrlog.ff)— A file containing a summary of the data processed, including the number and percent of domain errors, file record counts, open loan amount totals, process results, and processing time. The file is used to produce an Extract Validation Log report.


2 Delta Log File (deltalog.ff)— A file produced during the Delta process that contains a summary of data processed such as file record counts, process results, and processing time. The file is used to produce a Delta Log report.


3 Extract Error File (extrerr.ff)—A file from which you can create a report listing all domain-level errors in the Database Extract file. It is created only if the Database Extract file passes file-level edits.


  1. Validated Extract File (valextr.ff)—A file containing no file-level errors and a percentage of domain-level errors below the threshold levels established by ED. This file serves as input to the Delta Process, which compares it to the Prior Validated Extract file to see which Detail records have changed.


  1. Prior Validated Extract File (priorextr.ff)—The previous month’s Validated Extract file, against which the current month’s Validated Extract file is compared during the Delta Process.


  1. Submittal File (submit.ff)—The file you send to NSLDS. The Delta Process creates it from the Validated Extract file and Prior Validated Extract file.


Section 7.1 and Section 7.2 discuss Extract Validation and the Delta Process in detail and give instructions for running them separately.


To run Extract Validation and the Delta Process at the same time, follow these steps:


  1. From the DataPrep Main Menu, click Extract Validation.


Figure 7–15, DataPrep Main Menu with Extract Validation Selected


  1. The Extract Validation dialog box appears.


Figure 7–16, Extract Validation Dialog Box


  1. Select Validation and Delta as the Process Option.


  1. Check that the directory paths listed in the Input box point towards the folders that contain your Database Extract file and the current TEF file.


  1. If you click any of the plus signs on the far right next to the file date, DataPrep displays a message telling you when the file was created or last modified and the number of bytes it contains.



  1. Click Exit to return to the Extract Validation dialog box.


  1. Click Run. The Extract Validation and Delta Process dialog boxes appear in turn as first Extract Validation and then the Delta Process run. While they are in progress, you can close either dialog box and use other software to perform tasks while Extract Validation and the Delta Process run. If you decide to terminate them before they are complete, return to the Extract Validation dialog box and click Stop.


When Extract Validation is complete, the Extract Validation Process dialog box shows a Processing Status of 100% and displays information about Extract Validation that is repeated in the Extract Validation Log report.


Figure 7–17, Extract Validation Process Dialog Box


When the Delta Process is complete, the Delta Process dialog box shows a Processing Status of 100% and displays information about the Delta Process that is repeated in the Delta Log report.


Figure 7–18, Delta Process Dialog Box




    1. Previous Data Sets

      The first step in the JCL will delete any data sets previously created. If you want to save your previous Submittal file, you must copy it to another file name.

      Extract Validation and the Delta Process on an Z/OS LE Mainframe

The JCL for Z/OS LE Version 2.4 or higher executes DataPrep procedures that perform Extract Validation, Delta process and create an error file. Appendix G contains the JCL for these functions. It can be referenced from the library created with JCLLIB as part of the name. The library member name is PRBD1000.





  1. Sending and Receiving Files

    1. Sending the Submittal File


Meeting Your Scheduled Submittal Date

GAs and other data providers have specific submittal windows within which they must submit their Submittal files to NSLDS. If you do not submit within your window, your submittal will be rejected by NSLDS.


ED keeps track of all missed submittals as well as error rates in determining an agency’s ability to properly manage Title IV student aid programs.

You are required to send a current Submittal file to NSLDS at least each month on the schedule assigned to you by ED. Because of the number of data providers and the size of some Submittal files, it is critical that you submit your data according to the schedule established by NSLDS.


Make sure that the file you send meets the following standards:


  • It is a Submittal file (named submit.ff), not a Database Extract or some other file.


  • It was created no more than 10 business days before your scheduled load date. If you are not sure, use Windows Explorer or DataPrep’s File Transfer utility to check when the file was created.



      1. Submittal Schedule


Submittal Schedules on the Web

You can check your submittal schedule at any time on the Organization page of the NSLDS website (www.nsldsfap.ed.gov).

NSLDS will assign a submittal schedule to you each year, usually in November. You can check your schedule at any time by selecting the Data Provider Schedule link on the Organization page of the NSLDS website (www.nsldsfap.ed.gov).


Your Submittal file should arrive at NSLDS no later than 1 p.m. Central Time the day before it is scheduled for Load processing. The data it contains cannot have been extracted from your database more than 10 business days before your scheduled load date.



      1. Submittal File Format

The Submittal file created by DataPrep contains:


  • Header Record

  • Detail Records

  • PPC Records (optional)

  • Trailer Record


The Trailer record, which is created by DataPrep, marks the end of the submittal and contains basic information about the number of records processed and the number of records in error at each level of validation.



      1. Sending Your Submittal File on Cartridge or Tape

Guaranty agencies may send their Submittal file to NSLDS on cartridge or tape.



        1. Tape Format

When you send your Submittal file on either cartridge or tape, you must use one of these formats:


  • Cartridge input conforming with IBM 3480 or 3490 E standard label tape cartridges, EBCDIC format


  • IBM 6250 BPI standard label tapes, EBCDIC


        1. Submittal File Naming Convention


NSLINPTP Naming Convention

If you cannot use the submittal file name NSLINPTP, you may change the first node to any value, provided that it is a valid data set node name. Note that there must be at least one character in the name you choose for this node.

The Submittal file must be named:


NSLINPTP.GAggg.Dmmdd


Where:


NSLINPTP = A constant name indicating a NSLDS data set follows (if you cannot use this name, see instructions in the box to the right)

GA = A constant name indicating the GA Code follows

ggg = 3-digit numeric code for your GA

D = A constant indicating a date follows

mmdd = Month and day data set was transferred to tape or cartridge


Example of a GA cartridge or tape:


NSLINTP.UT749.D1122



        1. External Label for Cartridges or Tapes You Send NSLDS


Where to Send Cartridges and Tapes

Be sure to send cartridges or tapes in time to meet your scheduled submittal. Address them to:


Computer Sciences Corp.

NSLDS Project

Attn: Tape Library—2nd Floor

71 Deerfield Lane

Meriden CT 06450


Phone: (203) 317–5137

The external label for any cartridge or tape you send NSLDS must supply the following information:


  • Internal Volume Serial Number

  • Creation Date

  • Data Provider Name

  • Blocksize

  • Logical Record Length

  • Record Format

  • Number of Records



        1. Internal Label for Cartridges or Tapes You Send NSLDS

Each cartridge or tape you send NSLDS must have a standard label as defined by the IBM Z/OS LE Version 2.4 or higher operating system. Agencies using other systems must use a tape copy utility that has the appropriate tape label creation option.


If you do not use the correct internal label format, NSLDS will call you to explain that your label was invalid.



      1. Transmitting Your Submittal File by SAIG

Guaranty agencies can, if they choose, transmit their Submittal file to NSLDS by the Student Aid Internet Gateway (SAIG).



        1. Transferring the Submittal File


Directory Paths

These instructions assume that you chose the default directory paths when you installed DataPrep (Section 5.1.1). If you did not, you will need to adjust accordingly. Section 5.2.1 contains instructions for changing directory paths after you have installed DataPrep.

DataPrep automatically puts the Submittal file created by the Delta Process in the Current folder (C:\DataPrep-GA\Current). From there, use DataPrep’s File Transfer utility (Section 5.2.4) to transfer it to the folder (normally C:\IAM\DATA) from which you submit files to NSLDS via SAIG.


To transfer a Submittal file from the Current folder to the Data folder, follow these steps:


  1. From the DataPrep Main Menu, click File Transfer.


Figure 8–1, DataPrep Main Menu with File Transfer Selected


  1. The File Transfer dialog box displays.


Figure 8–2, Initial File Transfer Dialog Box



  1. Storing Files for SAIG

    If you performed a default installation of the EDConnect software, you use the C:\IAM\DATA folder to store files for transmission to NSLDS by SAIG. So a Submittal file stored in the default folder for such files is C:\IAM\DATA\ submit.ff.

    Select Export Submittal File as the Action. DataPrep automatically selects the file named submit.ff in your Current folder as the DataPrep File Input option. You cannot change this option.


  1. Enter the full directory path, including folder and file names, for a Submittal file and the folder where you keep it for transmission to NSLDS by SAIG (normally C:\IAM\DATA\submit.ff) as the NSLDS File Output option. There are two ways you can do this:


  1. Type the full directory path in the NSLDS File Output box.


  1. Click the Browse button to the right of the NSLDS File Output box and use the Select NSLDS File dialog box that then displays to select the folder.


Figure 8–3, Final File Transfer Dialog Box


  1. Click Copy to copy the Submittal file from your Current folder to the folder where you put files before sending them to NSLDS by SAIG. If the copy is successful, DataPrep displays the following message:



You can then use the EDConnect software supplied by ED to transmit your Submittal file to NSLDS.



        1. Submitting by SAIG


Help!

If you have problems with DataPrep or NSLDS, contact the NSLDS CC at (800) 999–8219.


If you have problems with EDConnect or SAIG, contact the SAIG CSC at (800) 330-5947.

Once you have transferred your Submittal file (submit.ff) to a folder where EDConnect software is able to find it, you are ready to transmit the file to NSLDS using EDConnect software and the SAIG. If you chose the default installation for EDConnect, send the Submittal file from C:\IAM\DATA. Send it as message class GASLDSIN.


For full instructions on how to submit a file using SAIG, see the SAIG/EDConnect Desk Reference available from the SAIG Call Center.


If some problem with DataPrep or NSLDS prevents you from submitting your Submittal file successfully, contact the NSLDS CC at (800) 999–8219.


If your problem is with the EDConnect software or SAIG transmission lines, contact the SAIG CC at (800) 330-5947.



    1. Receiving Files


Send by Cartridge, Receive by SAIG

Even if you continue to send your Submittal file by cartridge or tape, you may choose to receive files by SAIG. To do so, call the NSLDS CC at (800) 999–8219 to make the necessary arrangements and to learn about the message classes used for the output files.

NSLDS sends all output files to you in the same format you use to send your Submittal file to NSLDS, with two exceptions:


  • The TEF file must be downloaded from fsadownload.ed.gov.


  • If you send your Submittal file using a cartridge conforming to the IBM 3490 E standard label tape format, all outputs from NSLDS are sent using the 3480 format.


If you send your Submittal file using a 3480 cartridge, you receive your Load Process Error file in the same 3480 cartridge format.


If you send your Submittal file using the IBM 6250 BPI standard label format, your Load Process Error file is in the same 6250 tape format.



      1. Receiving Files by Cartridge or Tape

Guaranty agencies may send and receive files by cartridge or tape.



        1. Load Process Error File Naming Convention

The Load Process Error File data set is named as follows:


NSLDS.OFFaaaa.RPERR.GAbbb


Where:


NSLDS = A constant name indicating a NSLDS data set follows

OFF = A constant indicating media type follows

aaaa = CART for 3480 cartridge; or TAPE for 6250 tape

RP = A constant indicating cartridge/file content

ERR = ERR for Load Process Error File

GA = A constant indicating a GA code follows

bbb = 3-digit GA Code


Example of a GA Load Process Error file:


NSLDS.OFFTAPE.RPERR.GA7xx



        1. Loan Detail File Naming Convention

The Loan Detail file data set is named:


NSLDS.OFFaaaa.bbbbbccc.Dmmddyy


Where:


NSLDS = A constant name indicating a NSLDS data set follows

OFF = A constant indicating media type follows

aaaa = CART for 3480 cartridge or TAPE for 6250 tape

bbbbb = Variable two to five character field used to help identify the provider (GA alpha code)

ccc = Variable 3-digit GA code number

D = A constant indicating a date follows

mmddyy = Month, day, and year data set was transferred to tape or cartridge


Examples of GA Loan Detail files:


NSLDS.OFFCART.PHEAA742.D103199

NSLDS.OFFTAPE.NH733.D093099



        1. DataPrep Software File Naming Convention for OS390/LE

The NSLDS Load Process adheres to file naming conventions used by the DataPrep software, and we strongly recommend that you retain these naming conventions. In particular, the second and last nodes in the data set names contain identifying information (Version/Release/Levelset Date) to assist in tracking and identifying the software in use. See Appendix G (DataPrep JCL for OS390/LE) for more information.



        1. External Label for Cartridges or Tapes from NSLDS

The external label for any cartridge or tape NSLDS sends you contains the following:


  • Data provider contact’s name

  • Data provider name

  • Internal Volume Serial Number

  • Number of cartridges/tapes (e.g., 1 of 2)

  • Privacy Act of 1974 (As Amended)”

  • File name (see above file naming convention)


Example:


John Johnson

Alpha Guaranty Agency

VOLSER : 320653 ; 1 OF 1

PRIVACY ACT OF 1974 (AS AMENDED)


NSLDS.OFFTAPE.RPERR.GA123



        1. Internal Label for Cartridges or Tapes from NSLDS

Any cartridge or tape NSLDS sends you has a standard label as defined by the IBM Z/OS LE Version 2.4 or higher operating system. Agencies using other systems must use a tape copy utility that has the ability to read the standard tape label.



      1. Receiving Files by SAIG


Message Classes

Use this message class to send Submittal files to NSLDS:


  • GASLDSIN


NSLDS uses these message classes to send files to you:


  • SLDERROP - Load Process Error File


If you receive files from NSLDS by SAIG, they are sent as the following message classes:


  • Message Class GASLDSOP—Load Process Error File. NSLDS send you this file after successfully loading your Submittal file onto the database.


  • Message Class SLNDTLOP—NSLDS Loan Detail File. NSLDS sends you this file by special arrangement only.


For full instructions on how to receive a file using EDConnect Software and the SAIG, see the SAIG/EDConnect Desk Reference available from the SAIG Call Center.


If some problem with DataPrep or NSLDS prevents you from receiving files from NSLDS, contact the NSLDS CC at (800) 999–8219.


If your problem is with the EDConnect software or SAIG transmission, contact the SAIG CC at (800) 330-5947.



  1. The NSLDS Load Process


Submittal Window

Your submittal window runs from 14 days before your Submittal file is scheduled for processing to 13 days after. Your Database Extract file cannot have been extracted more than 14 days before the scheduled load date.

The day before your Submittal file is scheduled for loading onto NSLDS, NSLDS checks whether it has received your Submittal file. If NSLDS does not receive a Submittal file from you, it contacts you to inform you that your Submittal file cannot be processed that month and that you must send a new Submittal file on your next scheduled date.


Once it receives your Submittal file, NSLDS performs the following edits:


  • File-Level Edits

  • Domain-Level Edits

  • Record-Level Edits

  • Load-Level Edits


NSLDS performs file-level edits to determine whether there are errors in the Submittal file that prevent it from being processed at all. Such errors can include:


  • Sending the wrong file

  • Files that are incorrectly formatted

  • Data that was corrupted during transmission to NSLDS


If your Submittal file contains file-level errors, NSLDS contacts you and explains why it was unable to process your submittal. NSLDS then takes no further action, so it is up to you to create a successful Submittal file and send it to NSLDS within your processing window.


After it verifies that your Submittal file does not contain any file-level errors, NSLDS performs domain-level and record-level edits on each record within the file. Domain-level edits check for records that contain non-numeric characters or spaces in a numeric field, invalid dates (other than all zeros), missing identifiers, or missing new identifiers. Record-level edits check for duplicate records and for records that violate reasonability rules or ED regulations. If NSLDS detects either a domain-level error or a record-level error in a record, it writes the error to the Load Process Error file but does not perform any further processing on the record.


If records pass domain- and record-level edits, NSLDS performs load-level edits that check for invalid codes, and for any date sequence errors or identifier conflicts that would be caused by loading those records onto the NSLDS database. Records that pass the load-level edits are then loaded onto NSLDS and update the database.


For more information about edits, see the Guaranty Agency Data Dictionary (Appendix A), which describes all the edits applied to each field in a Guaranty Agency record, and Appendix B–6 and B–7, which list all the error messages created by DataPrep and the Load Process.


Figure 9–1, NSLDS Load Process


    1. File-Level Edits

File-level edits check whether NSLDS has received a Submittal file on schedule, and whether it will be able to process that file as a whole. NSLDS checks for the following file-level errors:


  • The first record in the file is not a Header record

  • The GA Code on a Detail or PPC record does not match the GA Code in the Header record

  • There are no Detail records in the Submittal file

  • The record length is not 640 bytes


In addition, NSLDS checks for a series of Header record errors. For a complete list, see Appendix B–15.


If your Submittal file fails any file-level edit, NSLDS will not process the file and will, instead, send you an Error Submittal Summary Notification file.



    1. Domain-Level Edits


Why Perform Domain-Level Edits Twice?

If DataPrep has already performed domain-level edits as part of Extract Validation, why does NSLDS perform them again as part of the Load Process? DataPrep performs domain-level edits to determine whether your Database Extract file exceeds the domain error threshold levels established by ED. If it stays below that threshold levels, DataPrep creates a Submittal file, even though some of the records in that file contain domain-level errors. The Load Process, on the other hand, performs domain-level edits to determine whether the individual records within the Submittal file meet NSLDS standards and should be loaded onto the database.

Domain-level edits check individual records for the following errors:


  • Non-numeric characters or spaces in a numeric field

  • Invalid dates (other than all zeros)

  • Missing identifiers

  • Missing new identifiers


DataPrep applies the same domain-level edits to your Database Extract file as part of Extract Validation, but it does so only to calculate your domain-level error rates and to determine whether the rates exceed the threshold levels established by ED. As long as they stay below the threshold levels, DataPrep creates a Submittal file, even though some of the records in the file contain domain-level errors.


The Load Process, on the other hand, applies domain-level edits to determine whether individual records within your Submittal file should be loaded onto the database. If a record contains a domain-level error, NSLDS writes it to the Load Process Error file but does not process it any further. This means that load-level edits are not applied to records that have failed domain-level edits.


Records that pass domain- and record-level edits are then edited for load-level errors before being loaded onto the database.



    1. Record-Level Edits

Record-level edits check the Submittal file as a whole for duplicate records and then each individual record for reasonability errors. If a record contains a record-level error, NSLDS writes it to the Load Process Error file but does not process it any further. This means that load-level edits are not applied to records that have failed record-level edits.


Records that pass domain- and record-level edits are then edited for load-level errors before being loaded onto the database.



      1. Duplicates


Duplicate Records

If two Detail records have the same loan identifiers, both records will be rejected since NSLDS has no way of determining which record is correct. You will have to resubmit the record in a later submittal. Duplicate loan records will have an Error Code of 671 (Identifiers must be unique on each detail record) on Field Code 025 (Date of First Disbursement).

NSLDS sorts the records in the Submittal file and compares sequential rows to determine if the loan identifiers match. If any two Detail records have the same loan identifiers, it rejects both records as duplicate records. If you have populated the Data Provider Loan ID field for each record, you will be able to determine which record should be reported under those identifiers for the next submittal. No record will pass this duplicate edit process if another record on the same submittal has the same loan identifiers. Neither duplicate record will update the database since NSLDS has no way of knowing which loan record is correct.



      1. Reasonability Edits

Reasonability edits check that data is contained in proper fields according to specific edit criteria. Such edits include checking that required fields have been filled, such as the Date Entered Repayment field.


Reasonability edits also check all date and amount fields on each record to ensure that the data they contain is both reasonable and in compliance with ED regulations. For example, if a loan is reported as a SL loan (Supplemental Loan) with a Date of Guaranty of 19970115, it is rejected because SLS loans did not exist in 1997.



    1. Load-Level Edits

NSLDS only applies load-level edits to records that have already passed domain- and record-level edits. Records that fail domain- or record-level edits are written to the Load Process Error file but not processed further by NSLDS. This means that you cannot assume that records that failed domain- or record-level edits would otherwise have passed load-level edits and been loaded onto the database.


Records that pass both domain- and record-level edits, but fail load-level edits are written to the Load Process Error file.


Records that pass domain-, record- and load-level edits are loaded onto NSLDS and update the database.



      1. Identifier Edits

NSLDS reviews the student and loan identifiers in the records you submit against those of records on the database. If the Student’s SSN in an individual record does not match an SSN on NSLDS, either current or in history, the student is considered a new student. If the record then passes all the remaining edits, NSLDS creates a new student and assigns a new loan to that student on the basis of the data you submitted.


If the Student’s SSN on a record you submitted matches an SSN on the NSLDS database, NSLDS uses Identifier Match Criteria to match the loan identifiers on the record to the identifiers for a loan currently on the system. If it matches an existing loan record on six criteria—Student’s SSN, Code for Original School, Type of Loan, Date of Guaranty, Indicator of Separate Loan and PLUS Borrower’s SSN—the record you submitted is considered an attempted update. If all other edits are successful, the record updates the NSLDS database.



Correcting Student Identifier Conflicts

Submitting records that match an existing record on Student’s SSN but not on the other student identifiers (Date of Student’s Birth and Student’s First Name) causes an identifier conflict. To correct this error, you must resolve the conflict with the data provider whose data conflicts with yours.

If a record you submitted does not match on the loan identifiers (Student’s SSN, Code for Original School, Type of Loan, Date of Guaranty, Indicator of Separate Loan and PLUS Borrower’s SSN), but does match on the Student’s SSN, NSLDS uses Identifier Match Criteria to match the student identifiers on the record to the identifiers for a student currently on the system. If a match is made and successive edits are passed, NSLDS creates a new loan record for the existing student on the basis of the data you submitted.


If the record you submitted does match a current Student’s SSN but a student match cannot be made based on the Identifier Match Criteria, NSLDS rejects the record. If that occurs, you must resolve the identifier conflict by contacting the data provider whose data conflicts with yours.


If you submit a record that causes a student identifier conflict, NSLDS writes the record to the Load Process Error file. The error record contains the following information from your Submittal file:


  • Student’s SSN you supplied

  • Date of Student’s Birth you supplied

  • Student’s First Name you supplied


In addition, the error record contains the following information for the student record that conflicts with yours:


  • Error Code

  • Data Provider Code

  • Data Provider Name

  • Existing Student’s SSN

  • Existing Date of Student’s Birth

  • Existing Student’s First Name

  • Existing Student’s Last Name

  • Data Provider City

  • Data Provider State


This information will help you resolve the conflict with the data provider for the record already on NSLDS.


For a more detailed discussion of the Identifier Match Criteria for student matches, see the discussion of the Student’s Social Security field (positions 4–12 in the Detail record) in the FFELP Data Dictionary (Appendix A).



      1. GA ID Edits

NSLDS reviews original and current guaranty agency codes in the records you submit against the most current ED data. If the GA ID code on a record does not exist in the NSLDS database, NSLDS rejects the record and does not update the database.



      1. Validate Codes


Correcting Invalid Codes

NSLDS rejects records submitted with invalid codes. To correct code errors, you must correct either your database or your extract process.

NSLDS reviews all code fields to ensure that the codes they contain are valid. See Appendix B for lists of the following codes:


  • Academic Level

  • Claim Reason

  • Deferment Type

  • Deferment Type Usage

  • Enrollment Status

  • Detail and PPC Record Errors

  • Guaranty Agency

  • Interest Rate Type

  • Loan Status

  • Loan Type

  • Reinsurance Reimbursement Rate

  • State



      1. Date Sequence Edits


Correcting Date Sequence Errors

Records you submit that do not conform to date sequence logic will not update NSLDS. To correct the records already on NSLDS that cause these errors, you may need to submit a PPC record (Section 6.6).

In addition to storing the current values for the individual fields that make up a loan record, NSLDS also stores historical values for selected fields. Often, those historical values are stored as part of an event. This is because changes to some fields are only meaningful when accompanied by a change to another field or fields. For example, a new Date of Loan Status is only meaningful when accompanied by a new Code for Loan Status. Together they constitute a Loan Status event. While you can update historical values, you cannot change current or historical values so that you change the chronological order of events stored in history.


Therefore, NSLDS reviews records you submit against current and historical values already stored on NSLDS for the same record to ensure that any date changes do not alter the sequence of events. If they do, NSLDS writes the record to the Load Process Error file and does not update the database with it.


If NSLDS rejects a record because of a date sequence error, first check that the data you have submitted is correct. If it is, you must submit a PPC record to update the historical data already on NSLDS that is making your record cause a date sequence error.


For more detailed discussions of how NSLDS stores history and of how to update historical data using PPC records, see Section 6.6.


      1. Online Updating

GAs are able to update individual or groups of records online, as well as through the normal submittal process. Authorized GA users can use the Loan Detail Update page on the NSLDS website (www.nsldsfap.ed.gov) to:

  • Change student identifiers

  • Change PLUS borrower identifiers

  • Change the status and maturity date of a loan with disbursements after the borrower’s program completion

  • Change loan status

  • Change the status of a loan to Default and enter claim information

  • Transfer loans to other Guaranty Agencies

  • Correct inaccurate loan data

  • Cancel a loan after disbursements have been made

  • Place a loan in default, then repurchase and move the loan to RP status

  • Delete a loan.


This powerful customer service tool gives your agency direct update access to NSLDS. This enhancement will improve your ability to respond quickly to schools and students when corrections or updates are needed that affect a student’s eligibility. For security reasons, only two users from each GA will be granted this authority at one time.


To use online updating, GAs must enroll for NSLDS online access. You can do so through the Student Aid Internet Gateway (SAIG) site at www.sfawebenroll.ed.gov.

  1. At the SAIG website, follow the SAIG site’s instructions to enroll for NSLDS access.

  2. When your application is approved, you will receive your NSLDS user ID and a default password via e-mail.

  3. All current users must fill out a new SAIG form, checking the Online Loan Update box to ensure continued security access. It can be completed quickly and easily on the Web.


For more information about using online loan updating, call the NSLDS Call Center at 1-800-999-8219or send an e-mail to nslds@pearson.com.


  1. Generating Reports on Windows-Based PCs

From Extract Validation onward, the NSLDS update process creates a series of data files that you can use to create reports. These reports will help you verify the contents of your database and of your submittals to NSLDS. If necessary, they will help you fix problems with your database or extract procedures, a topic discussed in detail in Chapter 12.


Using files produced by either the Extract Validation process or NSLDS, DataPrep can create the following reports:


  • Extract Validation Log Report—This report is created from the Extract Validation Log file created by Extract Validation. It is identical in contents to the text displayed by the Extract Validation Process dialog box after Extract Validation is complete.


  • Delta Log Report—This file is created from the Delta Log file created by the Delta Process. It is identical in contents to the text displayed by the Delta Process dialog box after the Delta Process is complete.


  • Extract Error Report—This report is created from the Extract Error file created by Extract Validation and is available in either summary or detail format.


  • Load Process Error Report—This report is created from the Load Process Error file returned to you by NSLDS after it has processed your Submittal file. It is available in either summary or detail format.


  • Extract Loan Detail Report—This report is created from the Extract Loan Detail file created by Extract Validation.


  • Submittal Loan Detail Report—This report is created from the Submittal file created by the Delta Process.


  • NSLDS Loan Detail Report—This report is created from the Loan Detail file NSLDS can send you, by special arrangement, to identify and resolve error conditions within your database.


DataPrep for PCs offers advanced users a particularly rich set of selection and sort options for detail Error reports and Loan Detail reports. Those options are discussed at the end of this chapter.



    1. Log Reports

      1. Extract Validation Log Report


Extract Validation Log

The Extract Validation Log file created by DataPrep includes the following information:


  • The number of domain-level errors detected

  • Whether the rejection threshold has been exceeded

  • The number of records in the Database Extract file


The log report can help you identify problems in your system or database.

The information that appears in the Extract Validation Process dialog box after Extract Validation is complete (Figure 7–4) is also written to the Extract Validation Log file, where is it available to you for further examination or storage. From this file you can view or print a report that provides a useful overview of Extract Validation. For a detailed discussion of the report’s contents, see Section 7.1.2.


To view or print the Extract Validation Log report, follow these steps:


  1. From the DataPrep Main Menu, click Log Report.


Figure 10–1, DataPrep Main Menu with Log Report Selected


  1. The Log Report dialog box appears.


Figure 10–2, Log Reports Dialog Box



  1. Viewers

    When you installed DataPrep, it automatically selected its own built-in viewer (uta0.exe) as the default for viewing and printing reports. For instructions on how to change your default viewer, or how to change your viewer for an individual report without changing the default, see Section 5.2.3.

    Select the Extract Log file in your Current folder (it will be named extrlog.ff), and click View. DataPrep displays the log in your default viewer.


Figure 10–3, Extract Validation Log Report


If you want to print the report, you can do so directly from the viewer, or you can return to the Log Report dialog box and click Print.



      1. Delta Log Report


Delta Log Report

The Delta Log file created by DataPrep includes the following information:


  • The number of records read

  • The number of records written to the Submittal file

The information that appears in the Delta Process dialog box after the Delta Process is complete (Figure 7–12) is also written to the Delta Log file, where is it available to you for further examination or storage. From this file you can view or print a report that provides a useful overview of the Delta Process. For a detailed discussion of the report’s contents, see Section 7.2.2.


To create and view the Delta Log report, follow these steps:


  1. From the DataPrep Main Menu, click Log Report.


Figure 10–4, DataPrep Main Menu with Log Report Selected


  1. The Log Reports dialog box appears.


Figure 10–5, Log Reports Dialog Box


  1. Select the Delta Log file in your Current folder (it will be named deltalog.ff), and click View. DataPrep displays the Delta Log report in your default viewer.


Figure 10–6, Delta Log Report


If you want to print the report, you can do so directly from the viewer, or you can return to the Log Report dialog box and click Print.



    1. Error Reports


Transferring the Load Process Error File from Tape

If the Load Process Error file is sent to you on tape, you must develop your own internal procedures for transferring it to your PC. Then DataPrep can move or copy it to the Current directory for generating the Load Process Error report.

The NSLDS update process includes two error reports:


  • The Extract Error report identifies records that erred out of Extract Validation. It is created from the Extract Error file produced by Extract Validation, and it will help you identify and correct errors in your Database Extract file.


  • The Load Process Error report identifies records that erred out of the NSLDS Load Process. It is created from the Load Process Error file NSLDS sends you after it has loaded your Submittal file onto the database, and it will help you identify and correct errors in your Submittal file.


Both reports will help you to identify and correct errors in your database and in your extract process.


You can create either error report in a summary or detail format. Both summary and detail reports can be sorted by preprogrammed sort parameters, and you can create your own additional sort parameters for detail reports. In addition, you can use selection criteria to limit which records are included in the detail error reports. DataPrep includes a set of preprogrammed selection criteria for detail reports, but you can also create your own, including variable criteria that you assign a value each time you run the report.



      1. Error Files

DataPrep can only create error reports from error files located in your Current or Backup folders. This does not present a problem in the case of the Extract Error file, which DataPrep automatically creates and places in your Current folder whenever a Database Extract files passes the file-level edits performed by Extract Validation.


However, before you can create a Load Process Error report, you must use DataPrep’s File Transfer utility (Section 5.2.4) to transfer two files to your Current folder:


  • The Load Process Error File

  • The TEF File


NSLDS will send you the Load Process Error file by cartridge/tape or by SAIG. The format of this file has not changed from DataPrep. The SAIG message class for the Load Process Error file is SLDERROP.


The TEF file is available to download at fsadownload.ed.gov.


      1. Generating Summary Error Reports

To create a summary error report, the following files must be placed in your Current folder.


For the Summary Extract Error report:


  • The Extract Error file created by DataPrep

  • The latest TEF file downloaded from fsadownload.ed.gov


For the Summary Load Process Error report:


  • The Load Process Error file sent to you by NSLDS

  • The latest TEF file downloaded from fsadownload.ed.gov


Once these files are in your Current directory, follow these steps to create a summary error report:


  1. From the DataPrep Main Menu, click Error Report.


.

Figure 10–7, DataPrep Main Menu with Error Report Selected


  1. The Error Report dialog box appears.


Figure 10–8, Error Report Dialog Box



  1. Extract Error Report or Load Process Error Report

    The Error Report dialog box allows you to create either an Extract Error report from your Validated Database Extract file or a Load Process Error report from the Load Process Error file NSLDS sends you after processing your Submittal file. Be sure to specify the correct Error Source for the report you want.

    Select Extract Validation or Load Processing as the Error Source.


  1. Select Summary as the Report Type.


  1. Highlight the error file from which you want to create a report (here C:\DataPrep-GA\Current\extrerr.ff). If you double-click on a file listed in the Error Files list, a File Information dialog box appears showing you the date and time the file was created or last modified and the number of bytes in the file.




If you do, click Exit to return to the Error Report dialog box.


  1. Select a Sort Sequence (Section 10.5). If you select No Sort, the report is sorted in the same order as the error file from which it is created.


  1. When you are satisfied with the options you have selected on the Error Report dialog box, click Create. A status message appears informing you the report has been generated.




  1. Viewers

    Remember that DataPrep’s built-in viewer (ut0a.exe) produces a correctly formatted report, while the other viewers may not. If you use one of the other viewers to view or print a report, you may have to adjust the font and size to fit on a page or print your report using landscape rather than portrait format.

    Click View. If you chose the options depicted in Figure 10–8, you should see a report that looks something like this when viewed in the DataPrep viewer (uta0.exe):


Figure 10–9, Summary Extract Error Report



      1. Generating Detail Error Reports

To create a detail error report, the following files must be placed in your Current folder.


For the Detail Extract Error Report:


  • The Extract Error file created by DataPrep

  • The latest TEF file downloaded from fsadownload.ed.gov


For the Detail Load Process Error Report:


  • The Load Process Error file sent to you by NSLDS

  • The latest TEF file downloaded from fsadownload.ed.gov


Once these files are in your Current directory, follow these steps to create a detail error report:


  1. From the DataPrep Main Menu, click Error Report.


Figure 10–10, DataPrep Main Menu with Error Report Selected



  1. Extract Error Report or Load Process Error Report

    The Error Report dialog box allows you to create either an Extract Error report from your Validated Database Extract file or a Load Process Error report from the Load Process Error file NSLDS sends you after processing your Submittal file. Be sure to specify the correct Error Source for the report you want.

    The Error Report dialog box appears.


Figure 10–11, Error Report Dialog Box


  1. Select Extract Validation or Load Processing as the Error Source.


  1. Select Detail as the Report Type.


  1. Highlight the error file from which you want to create a report (here C:\DataPrep-GA\Current\extrerr.ff). If you double-click on a file listed in the Error Files list, a File Information message dialog box appears showing you the date and time the file was created or last modified and the number of bytes in the file.



If you do, click Exit to return to the Error Report dialog box.


  1. Select a Sort Sequence (Section 10.5). If you select No Sort, the report will be sorted in the same order as the Extract Error file or Load Process Error file from which it was created.


  1. Select one or more Selection Criteria (Section 10.4). If you select a selection criteria containing one or more variables, their current values will be shown in the Variables list. You can click on a variable to bring up the Set Variable Value dialog box. Change the variable value to the new required value and click OK.


You should only run a single report using a selection criteria, since only one set of variable values is stored for a given selection criteria option. In addition, please remember that DataPrep only retains the latest version of a selected report. Therefore, at any given time, only the report that was run with the latest variable values will be available.


  1. When you are satisfied with the options you have selected on the Error Report dialog box, click Generate. A status message appears informing you the report has been generated.



  1. Click View. If you chose the options depicted in Figure 10–11, you should see a report that looks something like Figure 10–12 when viewed in the DataPrep viewer (uta0.exe):


Figure 10–12, Detail Extract Error Report


Figure 10–13, Detail Load Process Error Report



    1. Loan Detail Reports


Do Not Change the Database Extract File

If you view or review your Database Extract file, be certain you do not make any changes to it. The Database Extract file must be a mirror image of your database.

Generating loan detail reports is not a routine step in the NSLDS update process. However, loan detail reports are useful for researching and resolving problems with individual loan records that you have already identified from the Extract Error report or Load Process Error report.


There are three loan detail reports:


  • The Extract Loan Detail report is created from the Database Extract file, and it allows you to review all or selected records in your file.


  • The Submittal Loan Detail report is created from the Submittal file, and it allows you to review all the records in that file field-by-field.


  • The NSLDS Loan Detail report is created from the Loan Detail file that NSLDS can send you by special arrangement. The Loan Detail file can take the form of a Reconciliation file containing all the loans on NSLDS that you report on, or it can include only loans that meet certain conditions. The NSLDS Loan Detail report allows you to view every field of each record it contains. Comparing the contents of the NSLDS Loan Detail report to the contents of your database will help you reconcile any conflicts between your data and that on NSLDS.



      1. Loan Detail Files


Loan (or Current)

If you selected the default directory paths when you installed DataPrep, DataPrep looks for NSLDS Loan Detail files in the Loan and Backup folders. If you did not specify a directory path for Loan Detail files, DataPrep looks for them in the Current folder (C:\DataPrep-GA\Current). For information about changing default directories paths, see Section 5.2.1.

DataPrep looks for Extract Loan Detail files in these folders:


  • Extract

  • Backup


DataPrep looks for Submittal files in these folders:


  • Current

  • Backup


DataPrep looks for NSLDS Loan Detail files in these folders:


  • Loan (or Current)

  • Backup


Unless you have transferred your Database Extract file out of your Extract folder or your Submittal file out of your Current folder, you will not have to transfer any files before creating the Extract or Submittal Loan Detail files.


However, when you receive the NSLDS Loan Detail file, you must load the file onto your computer or network and then use DataPrep’s File Transfer utility (Section 5.2.4) to move or copy the file to your Loan (or Current) folder.


The File Transfer dialog box allows you to give version names to NSLDS Loan Detail files. This is useful if you receive more than one Loan Detail file in a single month. If you give a version name to an NSLDS Loan Detail file, DataPrep will assign the file a name of the form loandtlVersionname.ff, where:


loandtl is the constant name for Loan Detail files

Versionname is the version name you assign to the file

.ff is the constant for DataPrep files


For example, loandtlVersion2.ff.


Do not change such names, as doing so will prevent DataPrep from finding and processing the files.



      1. Generating Loan Detail Reports

To create a loan detail report, the following files must be in the following folders:


For the Extract Loan Detail report:


  • A Database Extract file in the Extract folder


For the Submittal Loan Detail report:


  • A Submittal file in the Current folder


For the NSLDS Loan Detail report:


  • An NSLDS Loan Detail file in the Loan (or Current) folder


To create a loan detail report, follow these steps:


  1. From the DataPrep Main Menu, click Loan Detail Report.


Figure 10–14, DataPrep Main Menu with Loan Detail Report Selected


  1. The Loan Detail Report dialog box appears.


Figure 10–15, Loan Detail Report Dialog Box


  1. Select Extract Loan Detail, Submittal Loan Detail, or NSLDS Loan Detail as the Source option.


There are several ways to see when a file in the Detail Files list box was created or last modified and the number of bytes in the file. This can be useful if you have several Database Extract or NSLDS Loan Detail files and are not sure which one you want to view or print.


  1. Use the horizontal scroll bar to scroll to the right of the Detail Files list box.


  1. Double-click the file name, or select a file name in the Detail Files list box and then click the blue plus sign to the right of the file name in the Report File section. Either action causes a File Information message to appear.



  1. When you know which Database Extract, Submittal, or NSLDS Loan Detail file you want to create an Extract Loan Detail report for, select it in the Detail Files list box of the Loan Detail Report dialog box.


  1. Choose a Selection Criteria (Section 10.4). If you select a selection criteria containing one or more variables, their current values will be shown in the Variables list. You can click on a variable to bring up the Set Variable Value dialog box. Change the variable value to the new required value and click OK.


You should only run a single report using a selection criteria option with variables at a time, since one set of variable values is stored for a given selection criteria option. In addition, please remember that DataPrep only retains the latest version of a selected report. Therefore, at any given time, only the report that was run with the latest variable values will be available.


  1. Select a Sort Sequence (Section 10.5). If you select No Sort, the report will be sorted in the same order as the file from which it was created.


  1. Click Generate. DataPrep displays a message notifying you that the report has been successfully generated.



  1. Click View to view the Loan Detail report in your default viewer. Viewed in the DataPrep viewer (uta0.exe), it should look something like Figure 10–16


Figure 10–16, Submittal Loan Detail Report


From the viewer, you can view or print the report as you please. To change viewers for a specific report or to change your default viewer, see the instructions in Section 5.2.3.



    1. Selection Criteria

DataPrep gives you the option of generating detail error reports and loan detail reports using different selection criteria. Several selection options have been preprogrammed. For error reports:


  • Data Fields in Error

  • Identifier Fields in Error

  • New Identifier Fields in Error

  • No SSN Conflict Records

  • Only SSN Conflict Records

  • Selected Error Code

  • Selected Error and Field Code

  • Selected Field Code


For loan detail reports:


  • Loan Has Amount Repurchased

  • Loan Has Amount of Cancellation

  • Loan Has Amount of Disbursement

  • Loan Has a New Identifier

  • No Data Provider Loan Identifier

  • Selected Date of Guaranty

  • Selected Loan Status

  • Selected Loan Type

  • Selected PLUS Borrower SSN

  • Selected Student SSN

  • Student SSN Changes


DataPrep allows you to create new selection criteria, and to change or delete existing selection criteria.


To update selection criteria, follow these steps:


  1. From the DataPrep Main Menu, click Options, then Selection Criteria.


Figure 10–17, DataPrep Main Menu with Selection Criteria Selected on the Options Menu


  1. The Selection Criteria dialog box displays.


Figure 10–18, Selection Criteria Dialog Box


  1. Select Error Detail Records or Loan Detail Records as the Record Type option. The Selection Criteria dialog box displays the selection criteria available for that record type.





From this populated dialog box you can Add, Edit, or Delete any selection criterion for the following detail reports:


  • Extract Error Report

  • Load Process Error Report

  • Loan Detail Report



      1. Adding Selection Criteria

To create new selection criteria, follow these steps:


  1. From the Selection Criteria dialog box (Figure 10–18), select a Record Type option and click Add. The Selection Criteria Edit dialog box appears.


Figure 10–19, Selection Criteria Edit Dialog Box



  1. Use of Spaces

    Do not insert any spaces after position numbers. If you do, the program will assume the selection criterion you’ve specified has ended. If you want to add any comments (for example additional description) you can put comments after a space.

    Enter up to 10 characters that name the selection criteria in the Sel Key box. The Sel Key generally includes the field name; for example, if you want to select for all loans with an in repayment status, you could use “LoanStatRP” as the Sel Key.


  1. Enter up to 35 characters that describe the selection criteria in the Description box, for example, “Loan Status in Repayment.” If you select the Available for selection option, this description appears in a dropdown list on the Error Report or Loan Detail Report dialog box when you go to run a report.


  1. Enter the codes that specify which records are to be included in the report:


  • Field Position (Refer to Appendix A for field positions)

  • Comparison Operator (e.g., less than, equal to, greater than)

  • Comparison Value


  1. Click OK.



        1. One Criterion

To add a selection criterion for all loans with loan status in repayment, enter these values:


Sel Key LoanStatRP

Description Loan Status in Repayment

Comparison 142–143,EQ,RP


Note: Loan Status is position 142–143.


Figure 10–20, Selection Criteria Edit Dialog Box



        1. Two Criteria

To add selection criteria for all loans with loan status in repayment and a date of first disbursement after January 1, 1998, enter these values:


Sel Key RP-Jan1998

Description Loan in RP and Disbursement>= Jan 1998

Comparison (142–143,EQ,RP,&,35–42,GE,‘19980101’)


Notes: 142–143 is the Loan Status position, 35–42 is the Date of First Disbursement position, & is the AND connector, and GE is greater than or equal to. You must surround the comparison with parentheses when including an & sign.


Figure 10–21, Selection Criteria Edit Dialog Box



      1. Editing Selection Criteria

To edit an existing selection criterion, follow these steps:


  1. From the Selection Criteria dialog box (Figure 10–18), select the selection criterion you want to edit and click Edit. The Selection Criteria Edit dialog box appears populated by the criterion you selected.


Figure 10–22, Selection Criteria Edit Dialog Box


  1. Edit the criterion values as necessary and click OK to return to the Selection Criteria dialog box.



      1. Deleting Selection Criteria

To delete a selection criterion, select it on the Selection Criteria Dialog box (Figure 10–18) and click Delete.



      1. Adding Variable Selection Criteria


Adding a Variable Criterion

To create a report with a criterion that varies each time you run the report, fill in the upper portion of the Selection Criteria Edit dialog box. Then click Add to access the Selection Variable Edit dialog box. Fill in its fields to define the variable criterion.

Perhaps you want to create an Error report that selects all loans equal to a given value. But rather than establishing that value in advance, you want to set it each time you run the report. You need a report with a variable selection criterion.


To create one, start from the Selection Criteria Edit dialog box (Figure 10–19) and follow these steps:


  1. Fill in the fields of the Selection Criteria Edit dialog box as described in Section 10.4.1.


  1. Click Add. The Selection Variable Edit dialog box appears.


Figure 10–23, Selection Variable Edit Dialog Box


  1. Enter a name of up to 10 characters in the Name field.


  1. Enter the length of the data element to which the selection variable is to be compared in the Length field.


  1. Enter up to 35 characters that describe the variable in the Description field.


  1. Enter the initial value of the selection variable in the Value field. The initial value must be a valid value for that field, for example ‘RP’ for the Loan Status field (positions 142–143).


  1. Click OK to return to the Selection Criteria Edit dialog box.



        1. One Variable Criterion

First, enter the following values in the Selection Criteria Edit dialog box:


Sel Key SelLoanSt

Description Selected Loan Status

Comparison 142–143,EQ,*LoanStat


Notes: Position 142–143 is the Loan Status field, EQ is equal to, and * indicates that the following is the name of the variable you will set when you select the specific report (for example, RP or FB).


Figure 10–24, Selection Criteria Edit Dialog Box


To add the variable, click Add to bring up the Selection Variable Edit dialog box. Enter the following values:


Name LoanStat

Length 2

Description Loan Status Code

Value ‘RP’


Figure 10–25, Selection Variable Edit Dialog Box


Click OK to return to the Selection Criteria Edit dialog box, which now displays the LoanStat variable criterion in the text box at its bottom.


Figure 10–26, Selection Criteria Edit Dialog Box


For more information about adding, editing, and creating your own selection criteria, refer to the Help for the Selection Criteria and Selection Criteria Edit dialog boxes and to the discussion of Comparison Syntax that follows.



        1. Selection Criteria Comparisons Syntax

          1. Comparisons

Comparisons are made up of one or more comparison parameters linked using the AND connector within commas (,&,) or the OR connector within commas (,|,), and grouped using parentheses ().


Square brackets ([]) indicate optional items.


[(]comparison1[)][[,connector2,[(]comparison2[)]]…[,connectorN,[(]comparisonN[)]]][)]

[comments]


( ) pairs Balanced pairs of parentheses that enclose comparison parameters in order to clarify or to alter the order in which the comparisons are done.


Without parentheses, the comparisons ‘A,|,B,&,C,|,D’ would be interpreted as ‘((A,|,B),&,C),|,D’, but you will need to use parentheses if the intent is either ‘(A,|,B),&,(C,|,D)’ or ‘A,|,(B,&,C),|,D’ or ‘A,|,((B,&,C),|,D)’.


comparison1 First comparison parameter.


connector2 Second compare parameter connector. (optional)


Use ampersand (&) for the AND connector, and use bar (|) for the OR connector.


comparison2 Second comparison parameter (optional)


connectorN Nth compare parameter connector. (optional)


Use ampersand (&) for the AND connector, and use bar (|) for the OR connector.


comparisonN Nth comparison parameter. (optional)


comments Comments. (optional)


At least one space between last compare parameter and start of comments.


          1. Comparison Parameters

A comparison parameter is made up of one or more compare parameters linked using the AND connector within commas (,&,) or the OR connector within commas (,|,).


Square brackets ([]) indicate optional items.


compare1[[,connector2,compare2]…[,connectorN,compareN]]


compare1 First compare parameter


connector2 Second compare parameter connector (optional)


Use ampersand (&) for the AND condition, and use bar (|) for the OR condition.


compare2 Second compare parameter (optional)


connectorN Nth compare parameter connector (optional)


Use ampersand (&) for the AND connector, and use bar (|) for the OR connector.


compareN Nth compare parameter (optional)


          1. Compare Parameters

A compare parameter is made up of a record character position, a compare condition, and a compare value linked by commas (,).


Square brackets ([]) indicate optional items.


compare => start[-end|:length|:1],condition,string|position|*variable


start Data Element starting position.


A number from 1 to 640.


end Data Element ending position (optional).


A number from starting position to 640.


length Data Element length (optional).


A number from 1 to 1 + 640 - starting position. Defaults to a length of 1 when neither the ending position nor the length is given.


condition The code identifying the compare condition.


One of the following two-character compare conditions—not case sensitive:


EQ = Equal to

NE = Not Equal to

GT = Greater than

GE = Greater than or Equal to

LT = Less than

LE = Less than or Equal to


string The character string that is to be compared with the Data Element.


A string of characters whose length is equal to that of the Data Element.


If a string’s first character is a number, an asterisk (*), pound sign (#), or its last character is a space, then the string must be enclosed in single quotation marks (‘string’).


When a quoted string is less than the length of the Data Element, the string is padded out to the correct length using the last character in the string. {You can use ‘ ’ to check for spaces and ‘0’ to check for zeros.}


When a pound sign (#) prefixes a quoted string that is less than the length of the data element, the string is shifted to the right and padded with zeroes. {You could use #’500’ to check for the number 000500 in a six character field or for the number 00000500 in an eight character field.}


If you want to include a single quote (‘) in the comparison string, then you will need to enter two single quotes (“).


position The starting position of a second Data Element within the record that is to be compared with the first Data Element.


A number from 1 to 1 + 640 - length of Data Element.


variable The variable name that is replaced with a value at report generation time.


The variable name must be prefixed with an asterisk (*) and defined in the Variable Name list.



          1. Examples

166–171,gt,‘0’ Amount of Disbursement is greater than zero.


(63–71,NE,‘ ’,&,63–71,NE,4) New SSN is not spaces, and it is not equal to current SSN.


4–12,eq,*ssn Student SSN is equal to the variable value.


    1. Sort Options


Sorting Reports

Summary error reports can be sorted by count, error code, or field code. Detail error reports and loan detail reports can be sorted by any parameters you choose. DataPrep has provided preprogrammed sort parameters.


When you sort by count (summary error reports only), the report is organized in descending order so the field with the largest number of errors appears first.


If you select No Sort (Detail reports only), the report is in the same order as the file from which it was created.

Summary error reports can be sorted by count, error code, or field code. Detail error reports and loan detail reports, however, can be sorted by any sort parameter you select. Sorting allows you to focus on specific types of errors or to distribute sections. DataPrep has provided the following preprogrammed sort parameters for detail error reports:


  • Data Provider Loan Identifier

  • Error Code

  • Field Code

  • PLUS Borrower’s Name (Last, First)

  • PLUS Borrower’s Social Security Number

  • Student Name (Last, First)

  • Student Social Security Number


The preprogrammed sort parameters for loan detail reports are:


  • Amount of Guaranty

  • Borrower Name (Last, First)

  • Borrower Social Security Number

  • Data Provider Loan Identifier

  • Date of Guaranty

  • Loan Status Code

  • Student Name (Last, First)

  • Student Social Security Number


For detail reports you can also select No Sort, which causes the records in the report to be listed in the same order as they were in the file from which the report was created.


DataPrep allows you to create new sort options, and to change or delete existing sort options.


To update sort options, follow these steps.


  1. From the DataPrep Main Menu, click Options, then Sort Parameters.


Figure 10–27, DataPrep Main Menu with Sort Parameters Selected on Options Menu


  1. The Sort Parameters dialog box appears.


Figure 10–28, Sort Parameters Dialog Box


  1. Select Error Detail Records or Loan Detail Records as the Record Type. The Sort Parameters dialog box displays the sort parameters available for that type of record.


Figure 10–29, Preprogrammed Sorts for Detail Error Reports


Figure 10–30, Preprogrammed Sorts for Loan Detail Reports


From this dialog box you can add, edit, or delete any sort option for the following reports:


  • Detail Extract Error Report

  • Load Process Error Report

  • Loan Detail Report



      1. Adding a Sort Option

To create a new sort option, follow these steps:


  1. From the Sort Parameters dialog box (Figure 10–28), click Add. The Sort Parameter Edit dialog box appears.


Figure 10–31, Sort Parameter Edit Dialog Box



  1. Use of Spaces

    Do not insert any spaces after position numbers. If you do, the program will assume the sort parameter you’ve specified has ended. If you want to add any comments (for example, additional description), you can put comments after a space.

    Enter up to 10 characters that name the sort in the Sort Key box, for example “FldCde” for a report sorted on Field Code.


  1. Enter up to 35 characters that describe the sort sequence in the Description box. If you select the Available for selection option, this description appears in the drop down list on the Error Report or Loan Detail Report dialog box.


  1. Enter up to 60 characters in the Positions box that define the positions in the record by which the report will sort. Use commas between fields. Refer to the Guaranty Agency Data Dictionary (Appendix A) for a complete account of data fields and the positions they occupy.


  1. Click OK.



Available for Selection Option

Check the Available for Selection box if you want the new Sort Parameter to be listed in the Sort Sequence drop down list on the Error Report or Loan Detail Report dialog box.

For example, if you want a report that sorts by Loan Type and Social Security Number, follow these steps:


  1. Enter Type-SSN in the Sort Key box of the Sort Parameter Edit dialog box.


  1. Enter Loan Type & SSN in the Description box.


  1. Enter 33–34,4–12 in the Positions box.


Figure 10–32, Sort Parameter Edit Dialog Box


  1. Click OK. The Sort Parameters dialog box displays with the new sort parameter that you have just created.


Figure 10–33, Sort Parameters Dialog Box


This sort parameter will now be listed as a sort sequence option on the Error Report or Loan Detail dialog box.



      1. Editing a Sort Option

To edit an existing sort option, follow these steps:


  1. From the Sort Parameters dialog box (Figure 10–28), select the sort option you want to edit and click Edit. The Sort Parameter Edit dialog box appears populated by the sort option you selected (in this case, the Type-SSN sort created in Section 10.5.1).


Figure 10–34, Sort Parameter Edit Dialog Box


  1. Edit the sort values as necessary and click OK to return to the Sort Parameters dialog box.



      1. Deleting a Sort Option

To delete a sort option, select it on the Sort Parameters dialog box (Figure 10–28) and click Delete.



      1. Sort Parameter Positions’ Syntax

Note: Parameters in brackets [ ] are optional.


Positions are made up of one or more position parameters linked together with commas (,).


positions => position1[[,position2]…[,positionN]] [comments]


position1 First data element position parameter

position2 Second data element position parameter (optional)

positionN Nth data element position parameter (optional)

comments Comments (optional) {At least one space between last position parameter and start of comments.}


A position parameter is made up of a data element’s starting position, and optionally its ending position or length.


position =>start[-end|:length|:1]


start Data element starting position {A number from 1 to 300.}

end Data element ending position (optional) {A number from starting position to 300.}

length Data element length (optional) {A number from 1 to 1+300 – starting position. Defaults to a length of one when neither the ending position nor length are given.}


Example: 39-73,21-32 Sort by 35 byte field starting in position 39, then by 12 byte field starting in position 21.


  1. Generating Reports on Z/OS LE Mainframes

    1. Extract Error Report

The JCL for Z/OS LE Version 2.4 or higher executes DataPrep procedures that perform Extract Validation and create the Extract Error report (Appendix G).


You have the following options for generating the Extract Error report:


  • To create both the summary and detail report, leave the Extract Validation JCL as it appears in Appendix G.


  • To create the detail report only, remove the asterisk (*) from the line immediately before this line in the JCL shown on page G–13.


PSTEP080 EXEC PGM=UTD300PB


  • To create the summary report only, comment out (that is, add an asterisk after the double slashes on) every line after this line


PSTEP050 EXEC PGM=TIRIOVFI


and before this line


PSTEP80 EXEC PGM=UTD300PB


in the JCL shown on pages G–11 through G–13.


  • To prevent DataPrep from generating any report, remove the asterisk from the line immediately before this line in the JCL shown on page G–11:


PSTEP050 EXEC PGM=TIRIOVFI



      1. Summary Report Sorting


Main Frame Users:

Extract Report Sorting

The Summary Extract Error report for mainframes can be sorted by count, error code, and field code. However, the Detail Extract Error report for mainframes is only sorted by Social Security Number.

The sort JCL offers three options for sorting the Summary Extract Error report


  • By Error Count

  • By Error Code

  • By Field Code


Error count is the default, which is why the other two options are commented out by the addition of an asterisk after the two slashes at the beginning of the lines on which they appear.


//*

//* ERROR COUNT ORDER

// SET SORTPARM=PUTD4001

//*

//* FIELD CODE ORDER

//* SET SORTPARM=PUTD4002

//*

//* ERROR CODE ORDER

//* SET SORTPARM=PUTD4003

//*


If you want to change this default, you must add an asterisk after the two slashes in the JCL line for the error count option


// SET SORTPARM=PUTD4001


and delete the asterisk in the JCL line for the sort option you want to use.


For field code order, remove the asterisk from this line:


//* SET SORTPARM=PUTD4002


For error code order, remove the asterisk from this line:


//* SET SORTPARM=PUTD4003


Whenever you change sort options, remember to select an option by removing the asterisk from that line of JCL and to deselect the other options by adding asterisks after the double slashes at the beginning of those lines of JCL.



      1. Detail Report Sorting

The Detail Extract Error report is automatically sorted by SSN. This is the only sorting option available for the detail report.



    1. Load Process Error Report


Data sets Deleted

The first step in the JCL will delete any data sets previously created. If you want to save your previous error files, you should rename them.

Appendix G contains the JCL used to create the Load Process Error report from the Load Process Error file that you retrieve from NSLDS after each submittal. This JCL also creates the Extract Error Report.


This JCL can be found in the library created with JCLLIB as part of the name. The library member name is PRBD2000.


Sorting the Summary Load Process Error Report

You can sort the Summary Load Process Error report in any of 3 ways: error count, error code, or field code. To select a sort option, use the SET statement.

As with the Summary Extract Error report, you can sort the Summary Load Process Error report in three different ways by changing the SET statement:


  • By Error Count

  • By Error Code

  • By Field Code


See the in-stream documentation in Appendix G. Note that the Detail Load Process Error report can be sorted only by SSN.



  1. Using Reports

    1. Log Reports

      1. Extract Validation Log Report

The Extract Validation Log report is discussed in detail in Section 7.1.2 as part of the Extract Validation process. Use it to verify that a successful Extract Validation has, in fact, produced a Validated Extract file that passes reasonability checks when compared to previous months’ Validated Extract files.



      1. Delta Log Report

The Delta Log report is discussed in detail in Section 7.2.2 as part of the Delta Process. Use it to verify that a successful Delta Process has, in fact, produced a Submittal file that passes reasonability checks when compared to previous months’ Submittal files.



    1. Error Reports

      1. Summary Error Reports


Using Summary Error Reports

You can use summary error reports to focus quickly on the types of errors your Submittal file contains.


For example, if a large portion of your errors come from the DOB field, that will show up in the summary error reports. You can then create detail error reports to show individual records that need to be corrected.

Both the Summary Extract Error report and the Summary Load Process Error report list the following information for each field on your Submittal file containing one or more errors:


  • The number of errors that occurred for that field

  • The percentage those errors represent of the total number of errors in the file

  • The field code

  • The error code

  • The field name

  • The error message


There is one significant difference between the two summary error reports. The Summary Extract Error report summarizes only the domain-level errors in your Database Extract file, while the Summary Load Process Error report summarizes all the domain-, record-, and load-level errors in your Database Extract file. Thus, the Summary Load Process Error report offers a fuller picture of the types of errors that occur in your Submittal file. However, the Summary Extract Error report identifies domain-level errors earlier in the NSLDS update process, and it is invaluable if you need to lower your rate of domain-level errors beneath the ED-established threshold levels in order to create a Submittal file at all.


Use the summary error reports to help you quickly spot problem areas in your Database Extract file. Then use detail error reports to research how those problems affect individual loan records. Once you have diagnosed problems in this fashion, you should be able to resolve them at the source by updating your database or extract procedures.


Figure 12–1, Summary Extract Error Report


Figure 12–2, Summary Load Process Error Report



      1. Detail Error Reports


View the Summary Reports First

We suggest that you create and view summary error reports before viewing detail reports. The summary reports will quantify the types of errors in your Database Extract file, making it easy for you to spot large problems.

Both the Detail Extract Error report and the Detail Load Process Error report supply the following information for each error in your Submittal file:


  • Student’s SSN

  • Date of Student’s Birth

  • Student’s Last Name

  • Student’s First Name

  • Type of Loan

  • Date of Loan

  • Loan Status

  • School Code

  • Data Provider Loan Identifier

  • Error Level

  • Name of Field in Error

  • Value of Field in Error

  • Error Message


In addition, the Detail Load Process Error report provides the following information for each SSN conflict caused by a record on your Submittal file:


  • Student’s SSN you supplied

  • Date of Student’s Birth you supplied

  • Student’s First Name you supplied

  • Error Code

  • Error Message

  • Existing Student’s SSN

  • Existing Date of Student’s Birth

  • Existing Student’s First Name

  • Existing Student’s Last Name

  • Data Provider Code

  • Data Provider Name

  • Data Provider City

  • Data Provider State


There is one significant difference between the two detail error reports. The Detail Extract Error report contains all the domain-level errors in your Submittal file, while the Detail Load Process Error report contains all the domain-, record-, and load-level errors in your Submittal file. Thus, the Detail Load Process Error report offers a fuller picture of the types of errors that occur in your Submittal file. However, the Detail Extract Error report identifies domain-level errors earlier in the NSLDS update process, and it is invaluable if you need to lower your rate of domain-level errors beneath the ED-established threshold levels in order to create a Submittal file at all.



Correct Your Database

Use error reports to correct your database or extract procedures, not the Database Extract file itself. Editing your Database Extract file to correct errors violates ED policy, which requires your Database Extract file to be an exact image of your database, and it perpetuates errors, since any errors that remain on your database get reported to NSLDS again the next month.

Use detail error reports to research how problems in your database or extract procedure affect individual loan records. DataPrep’s range of selection and sort options (Section 10.4 and Section 10.5) will help you zero in on how general types of problems affect specific loan records. Once you have diagnosed problems in this fashion, you should be able to update your database or extract procedures.


It is essential that you correct your database or extract procedures rather than editing or otherwise massaging the Database Extract file. If you don’t, the errors will remain in your database and reappear in your next Database Extract file, which will then be out of sync with the correct data loaded onto NSLDS as a result of your previous submittal.


Appendix B contains a detailed list of all error messages, a cross-reference to the fields to which they refer, and the error message associated with each edit applied against a data element. You can also refer to the Field Code and use Appendix A to review the requirements for reporting on the specific field.


Figure 12–3, Detail Extract Error Report


Figure 12–4, Detail Load Process Error Report



    1. Loan Detail Reports

The Extract Loan Detail report, Submittal Loan Detail report, and NSLDS Loan Detail report list in a readable format the value for every field of every record they contain. In the case of the Extract Loan Detail report, the records are those contained in your own database. In the case of the Submittal Loan Detail report, the records are those in your Submittal file. In the case of the NSLDS Loan Detail report, the records are contained in the NSLDS database. Together, these reports are useful for researching discrepancies between the data on your database and the data on the NSLDS database.


While error reports are useful for identifying types of errors and specific records with errors in your database, loan detail reports are useful for establishing the full contents of those records that contain errors. DataPrep’s select and sort options will help you identify and categorize the records that appear in loan detail reports.



    1. Error Types

      1. File-Level Errors

File-level errors that result from faulty data in your database or flawed extract procedures should be caught by Extract Validation and prevent DataPrep from creating a Validated Extract file. Such errors cause Extract Validation to create an error message that identifies what went wrong and suggests how you might be able to correct it. You must remedy such errors and rerun Extract Validation in order to create a Validated Extract file.


File-level errors that prevent the NSLDS Load Process from processing your Submittal file are normally the result of faulty file handling or data corruption. Often, these problems can be resolved by resending your Submittal file or by sending the correct Submittal file to NSLDS.



      1. Domain-Level Errors

There are four types of domain-level errors:


  1. Numeric Field Errors

  2. Invalid Date Errors

  3. Missing Identifiers

  4. Missing New Identifiers


DataPrep checks for domain-level errors as part of Extract Validation, and NSLDS checks for them again as part of the Load Process.


If the rate of domain-level errors in your Database Extract file exceeds the threshold levels established by ED, DataPrep will not create a Submittal file. However, it will create an Extract Error file that you can use to create Extract Error reports and correct your database before creating a new Database Extract file and rerunning Extract Validation. Even if your domain error rates are below the thresholds, you can still create Extract Error reports and get a head start on correcting any domain-level errors Extract Validation does identify in your Submittal file.


While Extract Validation will process records with domain-level errors as long as your domain error rates remain below the threshold levels, the Load Process will not load such records onto NSLDS. Instead, it will write them to the Load Process Error report, which you should use to correct your database or extract procedure.



        1. Numeric Field Errors

A numeric field error occurs when a field requiring all numeric characters is populated by some other character or space. This type of domain error can indicate extraction of the wrong data, an incorrect result in a calculated field, truncated data, incorrect field length, or some other type of data problem. The Extract Error report will identify the data that erred, and you can use either the Summary Report or the Detail Report to identify the data in your system needing correction or to trace it back to the source of the corruption. You can also use the Extract Loan Detail report to review the entire record.



        1. Invalid Date Errors

An invalid date error occurs when an invalid date appears in a field requiring a date. This can be caused by an incorrect character in the date field (for example, a non-numeric character) or a date that is not a calendar date (for example, 19980230—February 30th is not a valid date).


An invalid date error will not occur if the date is valid, regardless of whether or not it is reasonable. For example, a student date of birth of 19980228 will pass this domain-level edit, although clearly 1998 is not a reasonable birth date for a current student. That record-level error will be picked up later when NSLDS processes your Submittal file.


You should note that a date field with all zeros will pass the domain edit, but it may err in the Load Process if a date is required.



        1. Missing Identifiers

Identifier errors occur when one or more loan or student identifier fields are left unpopulated. Examples of identifier errors are Loan Type with spaces or Date of Student’s Birth with zeros. These create a loan record with an invalid format. Identifier errors can occur when there is data missing from your database or when your extract process is not working properly. It is essential you review the cause of this error so it does not continue to occur.



        1. Missing New Identifiers

New Identifier errors occur when one or more of the new identifier fields are populated by valid data, but the remaining new identifier fields are not. This occurs if you try to perform an identifier change but fail to fill in all of the new identifiers. New identifier errors indicate an identifier change process that is not working properly, so it is essential you review the cause of the error.



      1. Record-Level Errors


Correcting Record-Level Errors

There are two types of record-level errors: duplicate records and reasonability errors.


To correct them, you must correct the data in your database. When you next extract the data using DataPrep, the new Submittal file should have the corrected information. Once that data has passed the edits described in Chapter 9, NSLDS will load it onto the database.

NSLDS first checks for record-level errors as part of the Load Process. Individual loan records that contain record-level errors are not loaded onto the database and are, instead, written to the Load Process Error report. You can then use that report to correct your database or extract procedure before extracting the records again the following month.


There are two types of record-level errors:


  1. Duplicate Records

  2. Reasonability Errors



        1. Duplicate Records

If two Detail records in the same Submittal file have the same loan identifiers, NSLDS rejects them both because it has no way of telling which is correct. Remedy problems with duplicate records by removing duplicates from your database or by checking your extract process for any step that may be creating duplicate records even though they don’t exist in your database. The Loan identifier that DataPrep allows you to assign to individual loans can help you track duplicate records and identify their cause.



        1. Reasonability Errors

Reasonability errors result from data that doesn’t make logical sense. To correct these errors you must correct the information in your database. When you next run Extract Validation, the Submittal file produced by DataPrep should contain the corrected data. Once that data has passed the edits, NSLDS updates its database to reflect the corrected, and reasonable, data.


The following are two examples of Reasonability Errors:


  1. Loan Type equals SL (Federal Supplemental Loan for Students). Date of Guaranty submitted equals 19970120 (January 20, 1997)—This is not reasonable since the Federal SLS program did not exist in 1997.


  1. Date of Guaranty equals 19950905. Date of Student’s Birth submitted for student equals 19910713—A student cannot have received a Stafford loan at age four. Correct the information in your database as needed. (Date of Student’s Birth must be at least 12 years before Date of Guaranty.)


Reasonability errors usually require that you make changes to the respective field(s) in your database before your next extract.


For example, the Load Process Error report might contain a record with the typographical error 20960125 (January 25, 2096) in the Date of Guaranty field instead of the correct 19960125 (January 25, 1996). NSLDS would reject this date as being in the future. In your next Submittal file, you must resubmit the record that contained the error with a valid Date of Guaranty.


However, they can also require changes to your extract process.


For example, you might extract a record with a valid Cancellation Date but a Cancellation Amount of zeros, even though the correct Cancellation Amount is in your database. Although the Cancellation Date is valid, it will err out of NSLDS because the record that contains it fails the companion field edit on Cancellation Amount. To fix this error, you must change your extract process so it extracts Cancellation Amount along with Cancellation Date.



      1. Load-Level Errors

Load-level errors occur when records in your Submittal file contain data that conflicts with data already in NSLDS. When there is a load-level error, the entire record is rejected. NSLDS checks for load-level errors during the Load Process and writes records that contain them to the Load Process Error report.


To correct load-level errors, you must correct the information in your database before you create your next Submittal file. Normally, you must resubmit corrected data in Detail records. However, if you need to change historical (rather than current data) in NSLDS, you must resubmit corrected data in a PPC record.


There are four types of load-level errors:


  1. Identifier Conflicts

  2. GA ID Code Errors

  3. Invalid Codes Errors

  4. Date Sequence Errors



        1. Identifier Conflicts

Identifier conflicts occur when a new loan record is submitted for a Student’s SSN already on the NSLDS database, but a student match cannot be made based on the Identifier Match Criteria (Section 9.4.1). This kind of error can be caused by a number of factors: typos, a student reporting two different first names to two different data providers, (for example, a student who uses a middle name as a first name), two different students mistakenly using the same SSN, or even fraud. Regardless of the reason for the conflict, you must resolve the conflict for the record to load successfully onto NSLDS.


Loan records erring due to identifier conflicts should be compared with the data the record erred against in the Load Process. The Load Process Error report will show the conflicting identifiers and the data provider that supplied them. You should check to see what the conflict is and if it results from something that should be corrected on your database.


If it appears your data is accurate but it conflicts with data from another data provider anyway, you’ll have to contact the other provider and resolve the conflict before NSLDS can be updated. You can find contact information for the other data provider on the Organization Contact page of the NSLDS website (www.nsldsfap.ed.gov). When you contact the other data provider(s), you might have to compare your data for the student with theirs to determine which is correct. To correct name or DOB information on NSLDS, use the identifier change process described in Section 6.5.2.



        1. GA ID Errors

NSLDS reviews original and current guaranty agency codes in the records you submit against the most current ED data. If the GA ID code on a record does not exist in the NSLDS database, NSLDS rejects the record and does not update the database.



        1. Invalid Codes


Correcting Invalid Codes

NSLDS rejects records submitted with invalid codes. To correct code errors, you must correct either your database or your extract process.

NSLDS reviews all code fields to ensure that the codes they contain are acceptable to NSLDS. See Appendix B for complete lists of the following codes:


  • Academic Level

  • Claim Reason

  • Deferment Type

  • Deferment Type Usage

  • Enrollment Status

  • Detail and PPC Record Errors

  • Guaranty Agency

  • Interest Rate Type

  • Loan Status

  • Loan Type

  • Reinsurance Reimbursement Rate

  • State



        1. Date Sequence Edits


Correcting Date Sequence Errors

Records you submit that do not conform to date sequence logic will not update NSLDS. To correct the records already on NSLDS that cause these errors, you may need to submit a PPC record (Section 6.6).

In addition to storing the current values for the individual fields that make up a loan record, NSLDS also stores historical (or past) values for selected fields. Often, those historical values are stored as part of an event. This is because changes to some fields are only meaningful if they are accompanied by a change to another field or fields. For example, a new Date of Loan Status is only meaningful if it is accompanied by a new Code for Loan Status. Together they constitute a Loan Status event. While you can update historical values, you cannot change either current or historical values so that you change the chronological order of events stored in history.


Therefore, NSLDS reviews records you submit against current and historical values already stored on NSLDS for the same record to ensure that any date changes do not alter the sequence of events. If they do, NSLDS writes the record to the Load Process Error file and does not update the database with it.


If a record you submit is rejected by NSLDS because it causes a date sequence error, first check that the data you have submitted is correct. If it is, you must submit a PPC record to update the historical data already on NSLDS that is making your record cause a date sequence error.


For more detailed discussions of how NSLDS stores history and of how to update historical data using PPC records, see Section 6.6.



  1. Final Thoughts

We hope this Data Provider Instructions manual has helped you learn how DataPrep functions. We also hope its description of how DataPrep interacts with NSLDS gives you a useful overview of the entire NSLDS update process.


If you have any questions, use the full-featured Help system. The Help system documents all DataPrep’s functions and includes material not contained in this manual. It is your best source for detailed information about specific DataPrep functions.


If you still have questions about using DataPrep or about the NSLDS update process, please call the CC at (800) 999-8219 between the hours of 8 a.m. and 9 p.m. Eastern Time, weekdays except Federal holidays.


In addition, if you have any suggestions about how this manual can be improved, please call the CC and let them know.


File Typeapplication/vnd.openxmlformats-officedocument.wordprocessingml.document
File Modified0000-00-00
File Created0000-00-00

© 2025 OMB.report | Privacy Policy